{DEDE_en2a}
Your favourite AmongUs Store!
createdBy(){

Álvaro
Rodríguez González

Andrés "Sitoo"
Martínez Rodríguez

Ángel
Iglesias Préstamo

Pablo
López Amado

Noelia
Iglesias Cuesta
TheApp{
// What is DeDe?
proyect(){

shop(){




GitHub{
// How did we organize our job?
templates(){




issues;
templates(){
issues;


templates(){




issues;
templates(){


templates(){
issues;




issues;
templates(){
pull_requests;

templates(){
pull_requests;


templates(){
kanban(){












minutes(){

reviews(){












Doc{
// How did we document the project?
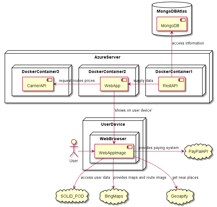
runtimeView(){




deploymentView(){

domainModel(){

qualityTree(){

TheCode{
// How did we code?
basis(){








tools(){


structure(){





carrierAPI(){

const api: Router = express.Router();
api.get("/rates", getCarrierRates);
api.post("/rates/create", createCarrierRates);
export default api;// const api: Router = express.Router();
// api.get("/rates", getCarrierRates);
// api.post("/rates/create", createCarrierRates);
// export default api;// const api: Router = express.Router();
// api.get("/rates", getCarrierRates);
//Get the rates given a weight
export const getCarrierRates: RequestHandler = async (req, res) => {
const { weight } = req.query;
const { to } = req.query;
if (!weight) {
res.status(400).send("Missing weight");
return;
}
const weightNumber = parseFloat(weight as string);
if (isNaN(weightNumber)) {
res.status(400).send("Invalid weight");
return;
}
const rates = await ratesModel.findOne({ weight: weightNumber });
if (!rates) {
res.status(404).send("No rates found");
return;
}
if (!to) {
res.status(200).send(filerRatesByType(rates, "National"));
return;
}
if ((to as String).substring(0, 2) == "07") {
res.status(200).send(filerRatesByType(rates, "Baleares"));
} else if (
(to as String).substring(0, 2) == "38" ||
(to as String).substring(0, 2) == "35"
) {
res.status(200).send(filerRatesByType(rates, "Canarias"));
} else {
res.status(200).send(filerRatesByType(rates, "National"));
}
};
// api.post("/rates/create", createCarrierRates);
// export default api;// const api: Router = express.Router();
// api.get("/rates", getCarrierRates);
// api.post("/rates/create", createCarrierRates);
//Create a new rate
export const createCarrierRates: RequestHandler = async (req, res) => {
const { weight } = req.body;
if (!weight) {
res.status(400).send("Missing weight or price");
return;
}
const weightNumber = parseFloat(weight as string);
if (isNaN(weightNumber)) {
res.status(400).send("Invalid weight");
return;
}
const newRate = new ratesModel(req.body);
await newRate.save();
res.status(201).json(newRate);
};
// export default api;const api: Router = express.Router();
api.get("/rates", getCarrierRates);
api.post("/rates/create", createCarrierRates);
export default api;solidHelper(){
// SOLID HELPER 
// SOLID HELPER
async function getProfile(webId: string): Promise<Thing> {
// ...
}
export async function getEmailsFromPod(webId: string) {
// ...
}
export async function getAddressesFromPod(webId: string): Promise<Address[]> {
// ...
}
export async function addAddressToPod(webId: string, address: Address) {
// ...
}
// SOLID HELPER
async function getProfile(webId: string): Promise<Thing> {
// we remove the right hand side of the # for consistency
let profileDocumentURI = webId.split("#")[0];
// obtain the dataset from the URI
let myDataset = await getSolidDataset(profileDocumentURI);
// we obtain the thing we are looking for from the dataset
return getThing(myDataset, webId) as Thing;
}
export async function getEmailsFromPod(webId: string) {
// ...
}
export async function getAddressesFromPod(webId: string): Promise<Address[]> {
// ...
}
export async function addAddressToPod(webId: string, address: Address) {
// ...
}
// SOLID HELPER
async function getProfile(webId: string): Promise<Thing> {
// ...
}
export async function getEmailsFromPod(webId: string) {
let emailURLs = getUrlAll(await getProfile(webId), VCARD.hasEmail);
let emails: string[] = [];
for (let emailURL of emailURLs) {
let email = getUrl(await getProfile(emailURL), VCARD.value);
// we remove the mailto: part
if (email) emails.push(email.toString().replace("mailto:", ""));
}
return emails;
}
export async function getAddressesFromPod(webId: string): Promise<Address[]> {
// ...
}
export async function addAddressToPod(webId: string, address: Address) {
// ...
}
// SOLID HELPER
async function getProfile(webId: string): Promise<Thing> {
// ...
}
export async function getEmailsFromPod(webId: string) {
// ...
}
export async function getAddressesFromPod(webId: string): Promise<Address[]> {
let addressURLs = getUrlAll(await getProfile(webId), VCARD.hasAddress);
let addresses: Address[] = [];
for (let addressURL of addressURLs) {
let address = getStringNoLocale(
await getProfile(addressURL),
VCARD.street_address
);
let locality = getStringNoLocale(
await getProfile(addressURL),
VCARD.locality
) as string;
let region = getStringNoLocale(
await getProfile(addressURL),
VCARD.region
) as string;
let postal_code = getStringNoLocale(
await getProfile(addressURL),
VCARD.postal_code
) as string;
if (address)
addresses.push({
street: address,
postalCode: postal_code,
locality: locality,
region: region,
url: addressURL,
});
}
return addresses;
}
export async function addAddressToPod(webId: string, address: Address) {
// ...
}
// SOLID HELPER
async function getProfile(webId: string): Promise<Thing> {
// ...
}
export async function getEmailsFromPod(webId: string) {
// ...
}
export async function getAddressesFromPod(webId: string): Promise<Address[]> {
// ...
}
export async function addAddressToPod(webId: string, address: Address) {
let profileDocumentURI = webId.split("#")[0]; // we remove the right hand side of the # for consistency
let solidDataset = await getSolidDataset(profileDocumentURI); // obtain the dataset from the URI
// We create the address
const newAddressThing = buildThing(createThing())
.addStringNoLocale(VCARD.street_address, address.street)
.addStringNoLocale(VCARD.locality, address.locality)
.addStringNoLocale(VCARD.region, address.region)
.addStringNoLocale(VCARD.postal_code, address.postalCode)
.addUrl(VCARD.Type, VCARD.street_address)
.build();
// We have to store also the hasAddress :)
let hasAddress = getThing(solidDataset, VCARD.hasAddress) as Thing;
if (hasAddress === null)
// we create the thing as it has not been done before :(
hasAddress = buildThing(await getProfile(webId))
.addUrl(VCARD.hasAddress, newAddressThing.url)
.build();
else
hasAddress = buildThing(hasAddress)
.addUrl(VCARD.hasAddress, newAddressThing.url)
.build();
solidDataset = setThing(solidDataset, newAddressThing);
solidDataset = setThing(solidDataset, hasAddress);
return await saveSolidDatasetAt(webId, solidDataset, { fetch: fetch });
}
// SOLID HELPER
async function getProfile(webId: string): Promise<Thing> {
// ...
}
export async function getEmailsFromPod(webId: string) {
// ...
}
export async function getAddressesFromPod(webId: string): Promise<Address[]> {
// ...
}
export async function addAddressToPod(webId: string, address: Address) {
// ...
}
restAPI(){
// Product Schema
const mongoose = require("mongoose");
const { model, Schema } = mongoose;
export const product = new Schema(
{
code: {
type: String,
required: true,
trim: true,
unique: true,
},
name: {
type: String,
required: true,
trim: true,
},
description: {
type: String,
trim: true,
},
price: {
type: Number,
required: true,
trim: true,
},
stock: {
type: Number,
required: true,
trim: true,
},
image: {
type: String,
required: false,
},
category: {
type: String,
required: true,
enum: ["Clothes", "Decoration", "Electronics", "Miscellaneous"],
},
weight: {
type: Number,
required: true,
},
},
{
versionKey: false,
timestamps: true,
}
);
export const productModel = model("Product", product);
// Order Controller
export const getOrder: RequestHandler = async (req, res) => {
// ...
};
export const getOrdersForAdminOrModerator: RequestHandler = async (req, res) => {
// ...
};
export const getOrdersForUser: RequestHandler = async (req, res) => {
// ...
};
export const createOrder: RequestHandler = async (req, res) => {
// ...
};
// Order Controller
export const getOrder: RequestHandler = async (req, res) => {
const webId = req.headers.token + "";
if (await verifyWebID(webId)) {
const orderFound = await orderModel.findOne({
code: req.params.code,
});
if (orderFound) {
if (webId === orderFound.webId) {
return res.json(orderFound);
} else {
return res.status(409).json();
}
} else {
return res.status(412).json();
}
} else {
return res.status(403).json();
}
};
export const getOrdersForAdminOrModerator: RequestHandler = async (req, res) => {
// ...
};
export const getOrdersForUser: RequestHandler = async (req, res) => {
// ...
};
export const createOrder: RequestHandler = async (req, res) => {
// ...
};
// Order Controller
export const getOrder: RequestHandler = async (req, res) => {
// ...
};
export const getOrdersForAdminOrModerator: RequestHandler = async (req, res) => {
const webId = req.headers.token + "";
const user = await userModel.findOne({ webId: webId });
const isVerified = await verifyWebID(webId);
if (isVerified && (user.role === "admin" || user.role === "manager")) {
const ordersFound = await orderModel.find({});
return res.json(ordersFound);
} else return res.status(403).json();
};
export const getOrdersForUser: RequestHandler = async (req, res) => {
// ...
};
export const createOrder: RequestHandler = async (req, res) => {
// ...
};
// Order Controller
export const getOrder: RequestHandler = async (req, res) => {
// ...
};
export const getOrdersForAdminOrModerator: RequestHandler = async (req, res) => {
// ...
};
export const getOrdersForUser: RequestHandler = async (req, res) => {
const webId = req.headers.token + "";
const isVerified = await verifyWebID(webId);
if (isVerified) {
const ordersFound = await orderModel.find({
webId: webId,
});
return res.json(ordersFound);
} else return res.status(403).json();
};
export const createOrder: RequestHandler = async (req, res) => {
// ...
};
// Order Controller
export const getOrder: RequestHandler = async (req, res) => {
// ...
};
export const getOrdersForAdminOrModerator: RequestHandler = async (req, res) => {
// ...
};
export const getOrdersForUser: RequestHandler = async (req, res) => {
// ...
};
export const createOrder: RequestHandler = async (req, res) => {
const updateStock = async (products: any) => {
for (var i = 0; i < products.length; i++) {
let product = await productModel.findOne({ code: products[i].code });
product.stock = product.stock - products[i].stock;
product.save();
}
};
if (await verifyWebID(req.headers.token + ""))
try {
const order = new orderModel(req.body);
updateStock(order.products);
const orderSaved = await order.save();
res.json(orderSaved);
} catch (error) {
res.status(412).json();
}
else res.status(403).json();
};
// Order Controller
export const getOrder: RequestHandler = async (req, res) => {
// ...
};
export const getOrdersForAdminOrModerator: RequestHandler = async (req, res) => {
// ...
};
export const getOrdersForUser: RequestHandler = async (req, res) => {
// ...
};
export const createOrder: RequestHandler = async (req, res) => {
// ...
};
Test{
// How did we test the app?
restAPITesting(){

MAIN

MAIN

MAIN

TEST

MAIN
webappTesting(){



// Product Box tests
test("A product is rendered", async () => {
// ...
});
test("A product is added to the cart", async () => {
// ...
});
test("URL to product details works", async () => {
// ...
});
// Product Box tests
test("A product is rendered", async () => {
const product: Product = {
code: "9999",
name: "Producto Prueba 1",
description: "Descripcion Prueba 1",
price: 10,
stock: 20,
image: "9999.png",
category: "Electronics",
weight: 1,
};
const { getByText, container } = render(
<Router>
<ProductBox product={product} currentCartAmount={0} onAdd={() => {}} />
</Router>
);
expect(getByText(product.name)).toBeInTheDocument();
expect(getByText(product.price + "€")).toBeInTheDocument();
expect(getByText(product.description)).toBeInTheDocument();
//Check that the default image is rendered
const image = container.querySelector("img") as HTMLImageElement;
expect(image.src).toContain("http://localhost:5000/9999.png");
//Check that the info about stock is rendered correctly
expect(getByText("Stock available!")).toBeInTheDocument();
});
test("A product is added to the cart", async () => {
// ...
});
test("URL to product details works", async () => {
// ...
});
// Product Box tests
test("A product is rendered", async () => {
// ...
});
test("A product is added to the cart", async () => {
const product: Product = {
code: "9999",
name: "Producto Prueba 1",
description: "Descripcion Prueba 1",
price: 10,
stock: 20,
image: "",
category: "Electronics",
weight: 1,
};
const cart: CartItem[] = [];
const { getByText } = render(
<Router>
<ProductBox
product={product}
currentCartAmount={0}
onAdd={() => {
cart.push({ product: product, amount: 1 });
}}
/>
</Router>
);
const addButton = getByText("Add product");
fireEvent.click(addButton);
expect(cart.length).toEqual(1);
});
test("URL to product details works", async () => {
// ...
});
// Product Box tests
test("A product is rendered", async () => {
// ...
});
test("A product is added to the cart", async () => {
// ...
});
test("URL to product details works", async () => {
const product: Product = {
code: "9999",
name: "Producto Prueba 1",
description: "Descripcion Prueba 1",
price: 10,
stock: 20,
image: "",
category: "Electronics",
weight: 1,
};
const cart: CartItem[] = [];
const { container } = render(
<Router>
<ProductBox product={product} currentCartAmount={0} onAdd={() => {}} />
</Router>
);
const hrefDetails = container.querySelector("img") as HTMLElement;
fireEvent.click(hrefDetails);
expect(window.location.pathname).toEqual("/product/" + product.code);
});
// Product Box tests
test("A product is rendered", async () => {
// ...
});
test("A product is added to the cart", async () => {
// ...
});
test("URL to product details works", async () => {
// ...
});
integration(){



TEST

loadTesting(){

coverage(){


Deployment{
// How did we deploy the code?
tools(){


process(){

TheShop{
// Main features of the shop?
darkMode(){




signIn(){




shopping(){


review(){





checkout(){













