TAKE A TOUR

ACCOUNTING AND FINANCIAL MANAGEMENT SYSTEM

Tour Outline

> Security                                                                                     
     - Security Menu                                                                     

> General Ledger                                                                       
     - General Ledger  - GL Code/Program Element               
     - Cash Receipts                                                                       
     - General Journal                                                                   
     - Timesheet Reporting                                                         
     - GL Listings                                                                           
     - Cost Allocation                                                                     
     - Financial Reports                                                               
     - Balance Sheet                                                                     
     - R&E by Program Element                                                 
     - R&E by Project                                                                     
     - Agencywide R&E                                                                 
     - Budget Preparation - Budget Import                             

> Accounts Payable                                                                                         
     -  Vendor Entry                                                                         
     - Voucher Entry                                                                     
     - AP Processing                                                                     
     - AP Analysis                                                                           
     - Payment Selection                                                             

> Payroll                                                                                     
     - Employee Entry                                                                   
     - Timesheet Entry                                                                 
     - Payroll Setup                                                                       
     - Payroll Processing                                                               
     - Quarterly                                                                             
     - Annual - W2 Processing                                                     

   

> Accounts Receivable 
     - Customer Entry
     - Invoice Data Entry   
     - Customer Statement
     - A/R Analysis

> Fixed Assets     
     - Set Up     
     - Asset Entry       
     - Depreciation
     - Reports   

> Purchase Orders   
     - Purchase Order Entry
     - Purchase Order Reports

> Document Attachment  
     - Document Attachment   

> PDF Reports 
     - PDF Reports

 


 


 

 

 

   

Slide 3
Slide 4

Slide 5
Slide 6
Slide 7
Slide 8
Slide 9
Slide 10
Slide 11
Slide 12
Slide 13
Slide 14
Slide 15
Slide 16
Slide 17

Slide 18
Slide 19
Slide 20
Slide 21
Slide 22
Slide 23

Slide 24
Slide 25
Slide 26
Slide 27
Slide 28
Slide 29
Slide 30

   

Slide 31
Slide 32
Slide 33
Slide 34
Slide 35

Slide 36
Slide 37
Slide 38
Slide 39
Slide 40

Slide 41
Slide 42
Slide 43

Slide 44
Slide 45

Slide 46
Slide 47

 


 


 

 

 

   

SECURITY

Assign levels of security to each user, based on menu options available. You can assign read only rights. This will give  the ability to view the information but not have the ability to edit.

Security

GENERAL LEDGER

The GMS Accounting and Financial Management/Reporting System offers a flexible accounting structure designed to respond to virtually all management, audit, Board of Directors, and funding source requirements. From transaction entry to financial statements to detailed account ledgers, the GMS General Ledger provides complete audit trails.

The GMS Accounting and Financial Management System offers a flexible accounting structure designed to respond to virtually all management, audit, Board of Directors, and funding source requirements. From transaction entry to financial statements to detailed account ledgers, the GMS General Ledger provides complete audit trails.

General Ledger transaction codes are an important part of the design of the GMS system. These 5-digit codes establish the account structure for the general ledger and also define line item descriptions for revenues and expenditures. Codes are to be assigned as follows:  

- 10000-19999 Asset Accounts
- 20000-29999 Liability Accounts
- 30000-39999 Project Equity Accounts, Fund Balances and Net Assets
- 40000-49999 Revenue Accounts •50000-99999 Expenditure Accounts

Program Elements are activities or components within projects or grants. Program Elements are the building blocks for the financial reporting structure. Program Elements are 6-digit codes between 100000-999999 used to define work activities and components of projects. For example, an aging project may have five program elements that represent five different sites. A program element must be assigned to a project (general ledger transactions codes 30000-39999).

 

GL Code/

Program

Element

Cash

Receipts

 

The GMS Cash Receipts program allows the user to code the revenue directly to the grant or project for which it was intended. All cash receipt entries have to be in balance to be posted as with all other original books of entry in the GMS system. Cash receipts may be edited to correct any errors that may have occurred.

 

General

Journal

 

All journal entries have to be in balance to be posted as with all other original books of entry in the GMS system. In all books of entry, prior to printing financial reports, you can unpost batches to edit errors that were made. Recurring journal entries can be created with optional software.

During General Journal data entry you have the ability to attach an external document to the  general journal or general journal batch control.

ACH Debit – Gives the ability to record an ACH debit payment to a vendor and the vendor payment will become a part of the vendor payment history and 1099 info if applicable.

Reverse GJ -To specify a GJ document number for which you would like to have a reversing entry created.  

 

 

 

Timesheet

Reporting

 

Each month two reports are produced and designed to be a part of the documentation trail supporting salary charges to programs. These reports are equally designed to become tools to assist managers in monitoring and assessing activities performed by employees. These reports are:

- Timesheet Charges by Activity

- Timesheet Charges by Employee

 

GL

Listings

 

Within the General Ledger Listings menu you will print a variety of reports that include voucher batches (VR), cash receipts (CR), general journal entries (GJ), and cash disbursement (CD) batches that have been entered and posted for the current month. Some users may also include accounts receivable (AR) batches and expense reimbursement (TR) batches.

 

Cost

Allocation

 

Gives a summary of each allocated pool and the effect on all program elements.

Accumulates leave benefits, fringe benefits, and indirect costs not charged directly to programs; allocates these costs to programs; posts the results to program revenue and expenditure reports.

Leave Cost Allocation – Accumulates year-to-date leave changes, computes leave earned costs consistent with organizational personnel policies, and calculates rates to allocate leave costs to the programs
Fringe Cost Allocation - Year-to-date fringe benefit rates are automatically calculated consistent with your organizations’ fringe benefit policies.
Indirect Cost Allocation – Accumulates Indirect cost transactions, computes a year-to-date indirect cost rate and automatically applies indirect costs to programs.
Cost Allocation Summary  
Cost Allocation Supplements (if purchased) – Are available to meet certain agency allocation and reporting requirements.

Financial

Reports

The GMS Accounting and Financial Management System produces a series of month end revenue and expenditure reports and the agencywide balance sheet. The reports include:
 

- Balance Sheet
- Revenue/Expense Report by Program Element
- Revenue/Expense Report by Project
- Agencywide Revenue/Expense Report


The GMS system allows for programs (contracts and grants) to accumulate over the entire life of the project period even if this varies from the agency fiscal year.

 

Balance

Sheet

The Balance Sheet is a concise listing of all agencywide general ledger asset, liability, and project equity account balances as of the last month processed.

R&E by

Program

Element

 

The Revenue and Expenditure Report by Element shows all line item revenue and expenses charged. Any line item with an amount in budget, prior year, current month or Y-T-D columns will appear on this report.

 

R&E by

Project

The Revenue and Expenditure Report by Project summarizes all line item revenue and expenses charged. Any line item with an amount in budget, prior year, current month or Y-T-D columns will appear on this report.

 

 Agencywide

R&E

The Agencywide Revenue and Expenditure Report summarizes all line item revenue and expenses charged during the current fiscal year. Any line item with an amount in budget, current month or Y-T-D charges will appear on this report.

 

Budget

Preparation -

Budget Import

There are five types of budgets maintained in the GMS system.
 

- Project Budgets - These budgets appear on the element and project revenue and expenditure reports. They are to be entered for the entire grant or contract period and will be compared with project to date amounts.

- Indirect Cost Budget - Entered for each indirect cost pool (elements 999000-999900). Indirect cost budgets are compared to fiscal year-to-date amounts charges in the indirect cost pools.

- Fringe Benefit Budget - Used to monitor charges to the Fringe Benefit Pool. Compared to fiscal year-to-date charges in the Fringe Benefit Pool (Element 998000).

- Timesheet Budgets - Time sheet budgets are expressed in hours and appear on Year-to-date Timesheet Charges by Employee and by Activity reports where they are compared to fiscal year-to- date hours charged on timesheets.

- Agencywide Budgets - Appear on Agencywide Line Item Revenue and Expenditure report. Enter for the agency's budget for the fiscal year. On financial reports they are compared to fiscal year-to-date revenues and expenses.

You may enter, change, print, import and export budgets.


The system also gives you the ability to attach an external document to an existing budget.  Budgets entered using this function will be compared to actual program to date amounts.

 

ACCOUNTS PAYABLE

GMS Accounts Payable includes functions and reports giving the user the ability to include disbursements from single or multiple bank accounts, provides automatic posting to the bank reconciliation, allows the recording of manual checks, and provides year to date vendor payment history information.

Vendor

Entry

 

Vendor Entry allows users to enter, change, find, delete, or print vendor information. The system also gives you the ability to attach an external document to a Vendor file.

Additional Vendor Information includes, email address, website, and vendor payment history information.

 

Voucher

Entry

 

Batch control information may be entered or changed and batches may be posted or unposted to the GL.

Vouchers are entered in batches to record charges to the accounting system. The voucher is normally preceded by several events leading up to its preparation - purchase order, receipt of goods, receipt of invoice. After vouchers have been prepared and entered in batches, they will automatically appear in the accounts payable file.

 

AP

Processing

 

Voucher data entry procedures are integrated with Accounts Payable check writing.

Features include:

- Aged Accounts Payable Analysis
- Unpaid items listing
- Special Payment listing for check signer or for Board reporting
- Accounts Payable checks containing remittance information
- Accounts Payable check register.

 

AP

Analysis

Ana

Print an aged listing of all items in the accounts payable file in voucher number sequence.

 

Payment

Selection

Used to identify unpaid vouchers for payment.

Ability to choose all, individual vouchers, by voucher batch range, by due date, or by voucher number for payment and to make partial payments.

PAYROLL

GMS Payroll Processing includes functions and reports beginning with automatic calculation of current employee gross-to-net payroll through year end form preparation.

GMS Payroll is timesheet generated. Payroll, labor distribution, leave cost accounting and leave balance maintenance all result from timesheet data entry procedures.

 

Employee

Entry

The GMS system maintains comprehensive information on each employee, certain areas of which are user defined to accommodate your organization’s needs. The data is organized in nine areas (tabs):

 

- Payroll and Compensation Information

- Leave Information

- Education

- Additional Information

- YTD Earning
 

This information is used in performing numerous functions ranging from Payroll Processing and tracking Leave Balances to reporting on a variety of personnel characteristics.

 

 

 

 

 

 

 

Timesheet

Entry

Timesheets perform a significant role and are used to:


Serve as the source documentation supporting salary charges to programs and activities.
 

- Produce a variety of reports designed to assist management in monitoring where staff time is spent.

- Generate subsidiary records associated with financial reports.

- Create payrolls and paychecks.

- Update employee leave balances.

 

Batch control information may be entered or changed. Enter, change, print, delete, find or adjust in the timesheet entry form.

 

 

 

 

 

Payroll

Setup

These forms will allow you to establish various setup files to assist in payroll processing and other employee based report generation.  The user-defined fields allow you to tailor the GMS software to meet your organization’s needs.

 

 

 

 

 

 

 

 

 

Payroll

Processing

All Payroll Processing activities are organized in this section of the software. It encompasses activities through check generation and report generation.

 

 

 

 

 

 

Quarterly

 

Prints a standard payroll register showing QTD payroll information for the requested quarter and prepares an analysis of Quarter to Date wages including taxable amounts for Federal, Social Security, Medicare, and Unemployment; and prepares an analysis of Quarter to Date wages including taxable amounts for Federal, Social Security, Medicare, and Unemployment. This information includes wage, all taxes withheld, expense reimbursements, a deduction total, and net pay.

 



 

 

 

 

 

 

 

Annual - W2

Processing

 

Processes calendar year end W-2’s and clears the information from the YTD Earnings tab of the Employee File.

Includes the following:

- W2 Proof register

- Ability to edit W2’s for special issues

- W2 Printing
 

Supplemental features allow the user to prepare the E-file for state and local reporting, and for the Social Security Administration.

 

 

 

 

 

ACCOUNTS RECEIVABLE

GMS has built a supplement for those agencies that require functionality to track accounts receivable. The GMS Accounts Receivable supplement includes Customer maintenance, Invoice and Statement creation, Cash Receipts, Accounts Receivable Analysis and Accounts Receivable History.

 

 

Customer

Entry

 

Enter, change, or print customer information.

This enables an organization to gather and organize specific information about their customers.

 

 

 

 

 

Invoice Data

Entry

 

Enter, change, or print invoice batches.

 

 

 

Customer

Statement

 

Statements may be prepared for all or selected customers. It will list all outstanding invoices only.

 

 

A/R Analysis

 

The Accounts Receivable Analysis gives you a listing of all outstanding invoices as of the “from” and “to” date entered and a 30/60/90/plus day aged listing of your outstanding invoices.

 

 

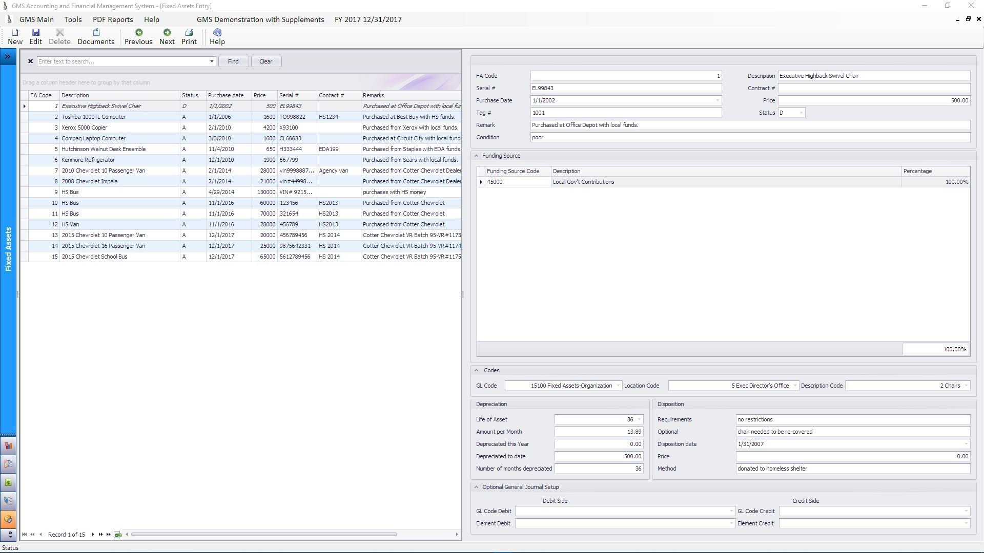
FIXED ASSETS

The Fixed Assets Supplement allows the user to organize and track the agency fixed assets using this program.  

Set Up

 

Setup files are established for general ledger codes, funding source codes, location codes, description codes, and depreciation codes. Funding source codes have an unrestricted or restricted file option to designate if the fixed asset was purchased with local funds or grant/contract funds.

 

 

Asset Entry

 

The Fixed Asset Inventory makes it easy to maintain and keep track of agency fixed assets.

A master file is established for each fixed asset which allows for documenting all pertinent purchase information, designation of setup file codes, funding source participation, depreciation information, and recording disposition information.

 

 Depreciation

Depreciation is automatically calculated on a straight-line basis for those items and the useful life specified in the asset master file.

 

 

Reports

 

You have the option to print any or all of the following reports:

- Fixed Asset Listing and Depreciation Schedule
- Analysis by Funding Source
- Analysis by Location Code
- Analysis by Description Code
- Analysis by GL Code  
- Analysis by Fixed Asset Code

 

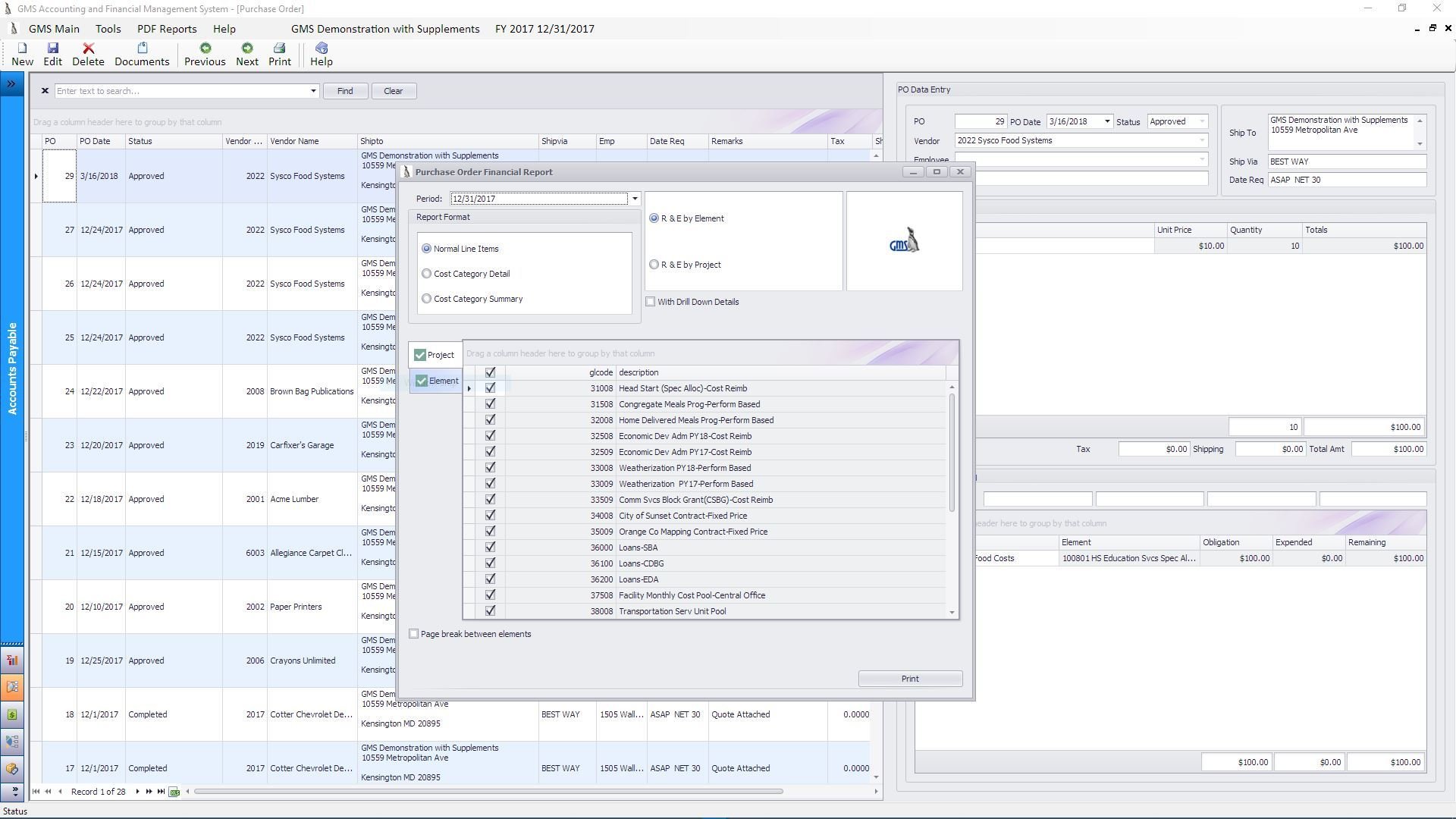
PURCHASE ORDERS

The Complete Purchase Order supplement allows you to enter, change, print, delete or find purchase orders. Reports may be generated that reflect specific information regarding purchase orders. In addition, financial reports may be generated that reflect outstanding purchase orders and checks availability of funds against budget.

 

 

Purchase

Order Entry

The Complete Purchase Order supplement allows you to enter, change, print, delete or find purchase orders. Reports may be generated that reflect specific information regarding purchase orders. In addition, financial reports may be generated that reflect outstanding purchase orders.

 

Purchase

Order

Reports

This feature will generate a Revenue/Expense report by Element or Project that will include all approved/outstanding Purchase Orders. The report includes Budget, Actual Amount (based on the most recent Financial Report prepared for the selected period) Approved Purchase Orders, Total encumbered, Over/Under budget and percentage of budget expended and received.

 

DOCUMENT ATTACHMENT

Throughout the GMS Accounting and Financial Management System users have the option of attaching external documents to specific master files and all books of entry. ​

 

 

Document

Attachment

During data entry, users have the option to attach external documents.

Once a document is attached a paperclip image will appear on the bottom of the form. Should you wish to view a document already attached, click on the paper clip. If there is only one document attached, when you click on the paper clip the document will open. If there are multiple documents attached the File List form will appear and you may choose which document you wish to view.

 

 

 

PDF REPORTS

PDF Reports

 

For selected reports throughout the software the system can automatically generate a PDF file for these reports and store them in a specific folder that you designate. Once the setup is complete no additional steps are necessary by you for these files to be generated and stored. In addition to identifying where the PDF files will be stored, you also select for which user this process will happen.

 

 

 

ACCOUNTING AND FINANCIAL MANAGEMENT SYSTEM

 

Sales: 800.933.3501

Made with Slides.com