Софтуерна архитектура на
"Take my money"

Димитрина Златкова Мария Паскова
61610 61559
Take My Money
изисквания
функционални:
-
плащане на сметки
-
купуване на стоки
- верификация
-
портфейл + ваучери
- брой посещения
- анализ на логове
- обслужване на клиенти
- чат + форум
-
многоезичност
- % от транзакции
- рекламни банери
-
вътрешна мрежа
|
|
|
|
|
|
|
|
|
|
|
|
качествени:
-
интегритет
- web + mobile
-
сигурност
-
наличност
-
надеждност
-
скалируемост
- плащане на сметки
- купуване на стоки
- верификация
- портфейл + ваучери
- брой посещения
- анализ на логове
- обслужване на клиенти
- чат + форум
- многоезичност
- % от транзакции
- рекламни банери
- вътрешна мрежа
- интегритет
- web + mobile
- сигурност
- наличност
- надеждност
- скалируемост
Да описваме ли подмодулите
на UI модула?
Да


Как да опишем процесите?
Sequence или Activity диаграми?
Sequence
Колко подробни да са Sequence диаграмите?
Mодули от кои слоеве да включват?
фокус върху едно действие

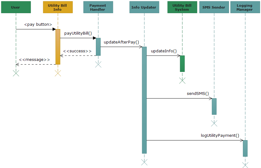
Utility Bill Update and Payment

Utility Bill Update
Utility Bill Payment


Коя да бъде третата структура?
внедряване
Благодарим!
Въпроси?
TakeMyMoney Architecture
By Mariq Paskova
TakeMyMoney Architecture
- 1,617



