pl/pgsql Debugger

or

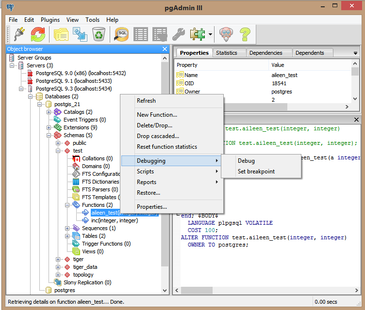
pgAdmin Debugger

Install

1. Edit postgresql.conf file (in folder C:\Program Files\PostgreSQL\9.3\data)

2. Add the debugging shared library to your shared_preload_libraries by removing the # 
     n.b you may have to edit the directory

 

  1.  

3. In Postgres evoke the command CREATE EXTENSION pldbgapi 

4. Restart the services

Done 

 

 

PostgreSQL debugger

By Aileen Heal

PostgreSQL debugger

  • 2,023