Tinkami įrankiai
Tinkami įrankiai
-
Interneto serveris
-
FTP klientas
-
Naršyklės
-
Turinio valdymo sistema
Tinkami įrankiai
-
Interneto serveris
-
Apache + PHP + MySQL
-
-
FTP klientas
-
Naršyklės
-
Turinio valdymo sistema
Talpinimo paslaugos

WAMP paketas
W – Windows
- Operacinė sistema
- Paprastai severiuose naudojama Linux sistema, tuomet paketas vadinamas LAMP
A – Apache
- HTTP (hypertext transfer protocol) serveris
- Palaiko ryšį tarp serverio ir naršyklės
M – MySQL
- Duomenų bazės valdymo sistema
- Saugomi visi reikalingi duomenys
P - PHP
- Programavimo kalba
- Suformuoja HTML dokumentus, kuriuos Apache perduoda į vartotojo naršyklę
XAMPP
- Tinklalapis:
- Parsisiųsti ir įdiegti
- Yra versijos ir OS X ir Linux sistemoms
- Konfliktas su Skype
- Diegiant išjungti arba
- http://tiny.lt/wphkzec
http://localhost

http://localhost/phpmyadmin

Tinkami įrankiai
-
Interneto serveris
-
Apache + PHP + MySQL
-
-
FTP klientas
-
Naršyklės
-
Turinio valdymo sistema
Tinkami įrankiai
-
Interneto serveris
-
Apache + PHP + MySQL
-
-
FTP klientas
-
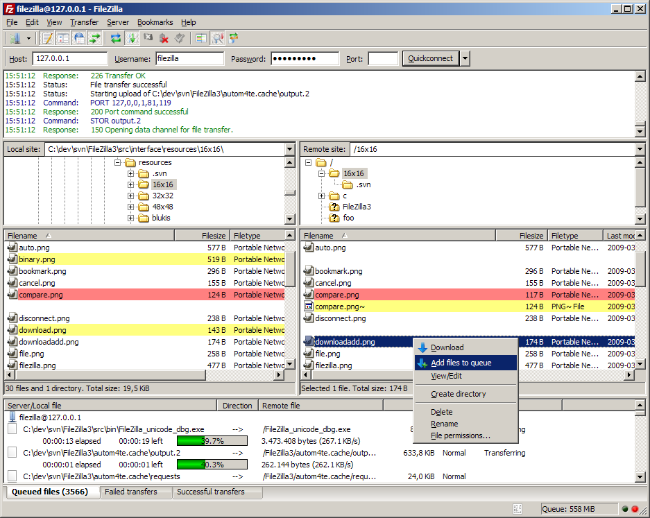
FileZilla - filezilla-project.org
-
-
Naršyklės
-
Turinio valdymo sistema
FileZilla

Tinkami įrankiai
-
Interneto serveris
-
Apache + PHP + MySQL
-
-
FTP klientas
-
FileZilla - filezilla-project.org
-
-
Naršyklės
-
Turinio valdymo sistema
Tinkami įrankiai
-
Interneto serveris
-
Apache + PHP + MySQL
-
-
FTP klientas
-
FileZilla - filezilla-project.org
-
-
Naršyklės
-
Chrome, Firefox, Edge, IE, Opera, kt.
-
-
Turinio valdymo sistema
Naršyklės
- Firefox
- Chrome/Opera
- IE(8/9/10/11)/Edge
- Safari
- netrenderer.com
- browsershots.org
- browserstack.com (mokamas, bet su bandomuoju periodu)

Tinkami įrankiai
-
Interneto serveris
-
Apache + PHP + MySQL
-
-
FTP klientas
-
FileZilla - filezilla-project.org
-
-
Naršyklės
-
Chrome, Firefox, Edge, IE, Opera, kt.
-
-
Turinio valdymo sistema
Tinkami įrankiai
-
Interneto serveris
-
Apache + PHP + MySQL
-
-
FTP klientas
-
FileZilla - filezilla-project.org
-
-
Naršyklės
-
Chrome, Firefox, Edge, IE, Opera, kt.
-
-
Turinio valdymo sistema
-
WordPress, Drupal, Joomla, ImpressPages, kt.
-
Turinio valdymo sistema
-
Tvirtas pagrindas
-
Įgyvendintos pagrindinės tinklalapio funkcijos – informacijos talpinimas, komentavimas ir pan.
Pasirūpinta saugumo dalykais
-
-
Patogumas
-
Tinklalapio turinį gali atnaujinti ir mažiau techniškai įgudęs vartotojas
Lengva išplėsti tinklalapio funkcijas atsiradus tokiam poreikiui
-
Turinio valdymo sistema
- Mambo
- Joomla
- Drupal
- PHP-Fusion
- Magento
- ImpressPages
- WordPress
- MediaWiki
- Prestashop
5 min. pristatymas apie vieną iš TVS:
- Kada sukurta?
- Naujausia ir populiariausia versija?
- Kam skirta? Ką “daro“?
- Naudojimo statistika?
- Žymiausi tinklalapiai?
- ir t.t.
IKT - 2 paskaita
By Arūnas Liuiza
IKT - 2 paskaita
- 2,522