Network Control for End-to-End Web Testing

https://slides.com/bahmutov/network-control-e2e

Gleb Bahmutov

LOGO Created with Sketch.

LA/Canada/world Fires

brought to you by the fossil fuel companies

image source: https://www.dailysabah.com/world/americas/more-damage-anticipated-as-california-fire-season-sets-records

Control your life

Join an organization

Vote

Greenpeace Β 350 Β Sunrise Β Citizen Climate Lobby

Speaker: Gleb Bahmutov PhD

C / C++ / C# / Java / CoffeeScript / JavaScript / Node / Angular / Vue / Cycle.js / functional programming / testing

Gleb Bahmutov

Sr Director of Engineering

🌎 πŸ”₯ 350.org 🌎 πŸ”₯ citizensclimatelobby.org 🌎 πŸ”₯

Mercari Does A Lot Of Testing

A typical Mercari US Cypress E2E test

E2E Is Great

The focus is on the user

Downsides of full E2E

  • Deployed web application
  • Deployed server(s)
  • Full roundtrip latency

Example app: TodoMVC

Example app: TodoMVC

Web vs App server

  • Web server: http, css, static js
    • nginx
    • apache
    • github pages

Web vs App server

  • Web server: http, css, static js
    • nginx
    • apache
    • github pages
  • App server: server-side code execution
    • Node.js
    • Go
    • PHP

Web vs App server

  • Web server: http, css, static js
    • Simple!
    • Caching
    • Edge caching

Web vs App server

  • Web server: http, css, static js
    • Simple!
    • Caching
    • Edge caching
  • App server: server-side code execution
    • Slow
    • Shared data
    • Security

Typical App Server Test

  • reset the data (if possible)
// branch a1
// cypress/e2e/add-todo.cy.js
beforeEach(() => {
  cy.request('POST', '/reset', { todos: [] })
})

it('adds a todo', () => {
  cy.visit('/')
  cy.log('**confirm the items are loaded**')
  cy.get('.loaded')
  cy.get('.new-todo').type('item 1{enter}')
  cy.get('li.todo').should('have.length', 1)
  cy.get('.new-todo').type('item 2{enter}')
  cy.get('li.todo').should('have.length', 2)
  cy.log('**confirm the items are saved**')
  cy.reload()
  cy.get('li.todo').should('have.length', 2)
})

Reminder: Switch to branch "a1"

Typical App Server Test

  • reset the data (if possible)
  • interact with the application
// branch a1
// cypress/e2e/add-todo.cy.js
beforeEach(() => {
  cy.request('POST', '/reset', { todos: [] })
})

it('adds a todo', () => {
  cy.visit('/')
  cy.log('**confirm the items are loaded**')
  cy.get('.loaded')
  cy.get('.new-todo').type('item 1{enter}')
  cy.get('li.todo').should('have.length', 1)
  cy.get('.new-todo').type('item 2{enter}')
  cy.get('li.todo').should('have.length', 2)
  cy.log('**confirm the items are saved**')
  cy.reload()
  cy.get('li.todo').should('have.length', 2)
})

Reminder: Switch to branch "a1"

Reminder: Switch to branch "a1"

add-todo.cy.js spec

The test is slow!

Goal:

  1. Avoid app server during testing
    • Testing is SO much simpler
  2. Make the tests faster 🏎️
  3. Test in parallel πŸ€– πŸ€– πŸ€– πŸ€– ...

Step 1: Record API Calls πŸŽ₯

// branch a2
// cypress.config.js

// https://github.com/bahmutov/cypress-magic-backend
magicBackend: {
  // this app makes "XHR" calls to load and update "/todos"
  // match calls like
  // GET /todos
  // POST /todos
  // DELETE /todos/1234
  apiCallsToIntercept: [
    // TODO: insert the intercept definitions
  ],
},

Press the "πŸͺ„ πŸŽ₯" Record button

Reminder: Switch to branch "a2" and restart the app

Step 1: Record API Calls πŸŽ₯

// branch a2
// cypress.config.js

// https://github.com/bahmutov/cypress-magic-backend
magicBackend: {
  // this app makes "XHR" calls to load and update "/todos"
  // match calls like
  // GET /todos
  // POST /todos
  // DELETE /todos/1234
  apiCallsToIntercept: [
    {
      method: '+(GET|POST)',
      pathname: '/todos',
    },
    {
      method: 'DELETE',
      pathname: '/todos/*',
    },
  ],
},

Recording API Calls During The Test

Saved JSON file with API calls

{
  "pluginName": "cypress-magic-backend",
  "pluginVersion": "1.11.0",
  "specName": "cypress/e2e/add-todo.cy.js",
  "testName": "adds a todo",
  "apiCallsInThisTest": [
    {
      "method": "GET",
      "url": "/todos",
      "request": "",
      "response": [],
      "duration": 1013
    },
    {
      "method": "POST",
      "url": "/todos",
      "request": {
        "title": "item 1",
        "completed": false,
        "id": "6895127373"
      },
      "response": {
        "title": "item 1",
        "completed": false,
        "id": "6895127373"
      },
      "duration": 1009
    },
    {
      "method": "POST",
      "url": "/todos",
      "request": {
        "title": "item 2",
        "completed": false,
        "id": "6787924392"
      },
      "response": {
        "title": "item 2",
        "completed": false,
        "id": "6787924392"
      },
      "duration": 1008
    },
    {
      "method": "GET",
      "url": "/todos",
      "request": "",
      "response": [
        {
          "title": "item 1",
          "completed": false,
          "id": "6895127373"
        },
        {
          "title": "item 2",
          "completed": false,
          "id": "6787924392"
        }
      ],
      "duration": 1010
    }
  ]
}

cypress/magic-backend/cypress/e2e/add-todo.cy.js_adds_a_todo_api_calls.json

Replay πŸͺ„πŸŽžοΈ

Replaying API Calls During The Test

Magic Replay Mode

2 seconds!

We do not need the "POST /reset" API call in the replay mode

// branch a2
// cypress/e2e/add-todo.cy.js

beforeEach(() => {
  const mode = Cypress.env('magic_backend_mode')
  if (mode !== 'playback') {
    mode && cy.log(`during the test the mode is "${mode}"`)
    cy.request('POST', '/reset', { todos: [] })
  }
})

cypress-magic-backend: from 6s to 0.6s

cypress-watch-and-reload

// branch a3
// cypress.config.js

// list the files and file patterns to watch
// https://github.com/bahmutov/cypress-watch-and-reload
'cypress-watch-and-reload': {
  watch: ['index.html', 'app.js'],
},

Use the "locked" Replay Mode "πŸͺ„ 🎞️ β˜‘οΈ"

Reminder: Switch to branch "a3" and restart the app

Normal vs Locked replay mode while watching the "index.html" file

πŸͺ„ 🎞️ = Replay

πŸͺ„ πŸŽ₯ = Record

What does this "πŸͺ„ 🧐" button do?

The "Inspect" button is my ❀️

Reminder: Switch to branch "a4" and restart the app

Normal vs Inspect replay mode "πŸͺ„ 🧐"

Hmm, something has changed in our API,

the "POST /todos" call is now twice slower!

You can see more details about the observed timing differences by clicking on the warning in the Command Log

It is not just the timing...

Reminder: Switch to branch "a5" and restart the app

Hmm, something isn't right

Even if the test is green...

Normal vs Inspect replay mode

But where could the problem be ...

Run in the "Inspect Mode" and see exactly what the problem is and where it started

A change in the front-end code started the entire chain of errors!

cypress-magic-backend

Inspect Mode πŸͺ„ 🧐

  • Compared API calls against recorded JSON files
  • Reports timing changes
  • Reports schema changes
    • But not the values!

Magic-backed as a Service

  • No need to manage JSON files
  • More information for the inspect mode

Reminder: Switch to branch "a6"

run "npm install" and restart the app

using the "as-a ." command to use the API key

// branch a6
// cypress.config.js

magicBackend: {
  // where to store recorded API calls?
  // local: store all API calls locally in JSON files
  // remote: send API calls to a remote server at cypress.tips
  store: 'remote',
}

Works just like before but without local JSON files

Magic-backed as a Service

Recorded API Calls For Faster Debugging

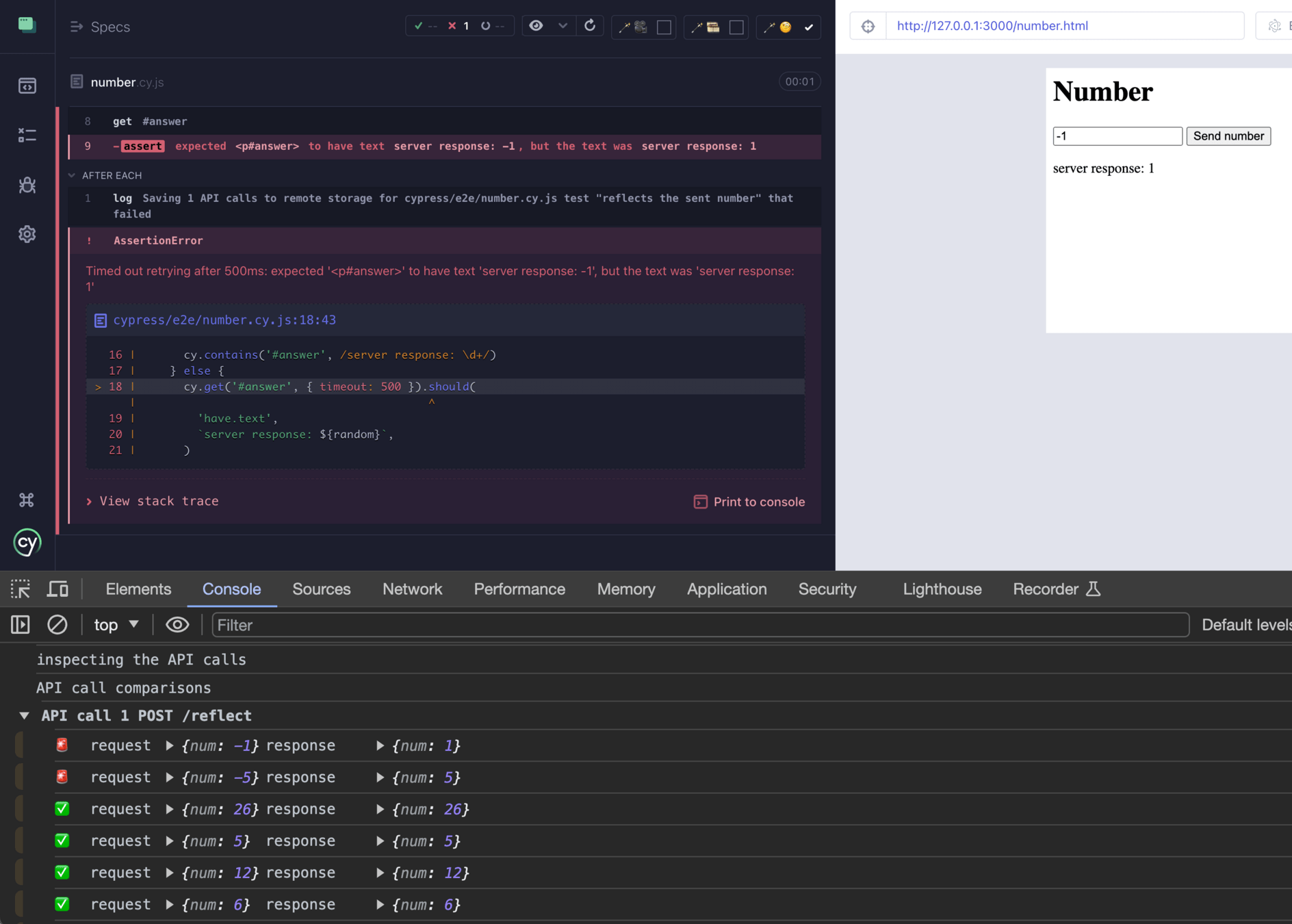
Numbers example

Run the "number.cy.js" spec

Change the input number

// branch a6
// cypress/e2e/number.cy.js
// change to produce some negative numbers
const random = Cypress._.random(3, 30)

Try getting both passing and failing tests

then open DevTools console and see a failed test

Can you guess which input leads to a failure?

Magic-backed Debugging

cypress-magic-backend with remote API recordings

Automatic context for AI prompt

+++

---

  • Speed

  • Independence

  • Debugging

  • Record of API calls

  • Same calls order

  • Random / time-sensitive data

  • Maintenance

cypress-magic-backend

API Calls Recording And Replaying

Learn More πŸŽ“

OSS and/or Money

400 OSS

projects

plus example repos, blog posts, videos, GH issues triage

My time could be...

My time could be...

Reality

Can this continue?

Is it fair?

  • OSS
  • Talks
  • Blog posts
  • Videos
  • Workshops
  • Online courses

Is There A Better Way?

Dual license:

< 100 employees, free to use non-transferable

>= 100 employees, small license, non-transferable

  • Free use for small companies and individuals to capture market share
  • Small / large fee for large companies to pay for support

I don't know what the future looks like

I would like to give OSS the effort it deserves. OSS is worth it.

Network Control for End-to-End Web Testing

Gleb Bahmutov

πŸ‘ Thank you πŸ‘

https://slides.com/bahmutov/network-control-e2e

LOGO Created with Sketch.

Network Control for End-to-End Web Testing

By Gleb Bahmutov

Network Control for End-to-End Web Testing

A modern web application probably makes tens of network calls during a typical user flow. A good end-to-end web test must observe and in some cases mock the network calls to make the test reliable, complete, and easy to debug. I will show some of my tips and tricks for using and controlling network API calls during tests. I will use Cypress E2E test runner for my examples plus the "record - replay - inspect" pattern for API mocking. Presented at Testmu online conference, 40 minutes. Video at https://youtu.be/loasu1WiPWM

  • 1,663