Design Pattern
在專案上的應用
Emily
2021.05.01
About me
- Emily Wang
- R&D in 工程顧問公司
- Experience in Software Integration(軟體整合)
- Experience in Web Developement
Agenda
- Introduction to my project
- System architecture - implemented by Bridge pattern
- Features requirement 1 - implemented by Visitor pattern
- Features requirement 2 - implemented by Factory pattern
- Conclusion
Introduction to My project
鋼結構設計流程自動化
- 此流程仰賴不同職責的軟體資訊交換
- 透過軟體提供的API,可輸出不同物件或型態的資料
鋼構設計流程自動化


ref:
https://bit.ly/3e58D9I; https://bit.ly/3gTVIJt; https://bit.ly/3aUQglT

結構分析
BIM 整合
接頭檢核
- 每種功能類型的軟體可以被替換
- 主要的設計流程不仰賴特定軟體
鋼構設計流程自動化



結構分析
BIM 整合
接頭檢核
software1
software2
...
software_A
software_B
software_C
...
software_x
software_y
software_z
...
ref:
https://bit.ly/3e58D9I; https://bit.ly/3gTVIJt; https://bit.ly/3aUQglT;
- 資料物件定義,達到軟體間之資訊傳遞媒介之一致性
鋼構設計流程自動化



結構分析軟體
BIM 整合軟體
鋼接頭檢核軟體
Data Standardlization
Via API
ref:
https://bit.ly/3e58D9I; https://bit.ly/3gTVIJt; https://bit.ly/3aUQglT
- Mainframe
- Coordinate
- Connection
System Architecture Design
Implemented
By Bridge Pattern
應用橋接模式(Bridge pattern),讓系統架構可抽換不同的軟體,主流程不與特定軟體耦合。


應用橋接模式(Bridge pattern),讓系統架構可抽換不同的軟體做整合,主流程不與特定軟體耦合。


應用橋接模式(Bridge pattern),讓系統架構可抽換不同的軟體做整合,主流程不與特定軟體耦合。
Abstraction
public class StructualAnlysisDataLayer : DataLayer
{
        private StrucatualAnalysisConnector _connector;
        public StructualAnlysisDataLayer(StrucatualAnalysisConnector connector)
        {
            _connector = connector;
           
        }
        public List<DesignGroup> GetDesignGroup()
        {
            return _connector.GetDesignGroup();
        }
        public List<SteelFrame> GetSteelFrameGroup(bool confirmSlopeBeam = false)
        {
            return _connector.GetSteelFrames(confirmSlopeBeam);
        }
        
}Abstraction
public class StructualAnlysisDataLayer : DataLayer
{
        private StrucatualAnalysisConnector _connector;
        public StructualAnlysisDataLayer(StrucatualAnalysisConnector connector)
        {
            _connector = connector;
           
        }
        public List<DesignGroup> GetDesignGroup()
        {
            return _connector.GetDesignGroup();
        }
        public List<SteelFrame> GetSteelFrameGroup(bool confirmSlopeBeam = false)
        {
            return _connector.GetSteelFrames(confirmSlopeBeam);
        }
        
}Concrete Implementor
using SpecificSoftwareAPI;
using DAL;
public class StaadproConnector : StrucatualAnalysisConnector
    {
        // Identified some properties
        public override List<DesignGroup> GetDesignGroup()
        {
            // implementied via software api
            // ....
            return groups;
        }
        public override List<SteelFrame> GetSteelFrames(bool configuration)
        {
           // implementied via software api
           // ....
            return steelFrames;
        }
        public override void SetLoadInfo()
        {
            // implementied via software api
            // ....
        }
    }
}
Client
using XXXWrapper;
using XXXXXWrapper;
using DAL;
static class Program
    {
        static void Main()
        {
            StrucatualAnalysisConnector AnalysisConnector = new StaadproConnector();
            StructualAnlysisDataLayer AnalysisDataLayer = new StructualAnlysisDataLayer(AnalysisConnector);
            
            List<Member> members = AnalysisDataLayer.GetSteelFrameGroup();
            
            ConnectionDesignConnector teklaConnector = new TeklaConnector();
            ConnectionDesignDataLayer = new ConnectionDesignDataLayer(teklaConnector);
            
            ConnectionDesignDataLayer.CreateMember(members);
        }
    }                
static void Main()
{
     StrucatualAnalysisConnector AnalysisConnector = new StaadproConnector();
     StructualAnlysisDataLayer AnalysisDataLayer = new StructualAnlysisDataLayer(AnalysisConnector);
            
     List<Member> members = AnalysisDataLayer.GetSteelFrameGroup();
            
     ConnectionDesignConnector teklaConnector = new TeklaConnector();
     ConnectionDesignDataLayer = new ConnectionDesignDataLayer(teklaConnector);
            
     ConnectionDesignDataLayer.CreateMember(members);
}               
Feature Implements 1
Implemented
By Visitor Pattern
Feature Implements 1
| Intersect | 
|---|
| - position(X,Y,Z) - Members | 
BCFJoints
CBVBJoints
.
.
.
VXRJoints
Feature Implements 1

Feature Implements 1
- 一個交集點可能會被判斷成不同種的接合樣式
- 目標是:給定一組桿件與接頭類型,找到這組桿件可以被assign這個接合形式的交點
Input
- Members
- Connection Type
Intersects
JointType
Output
- Specific Type Joints
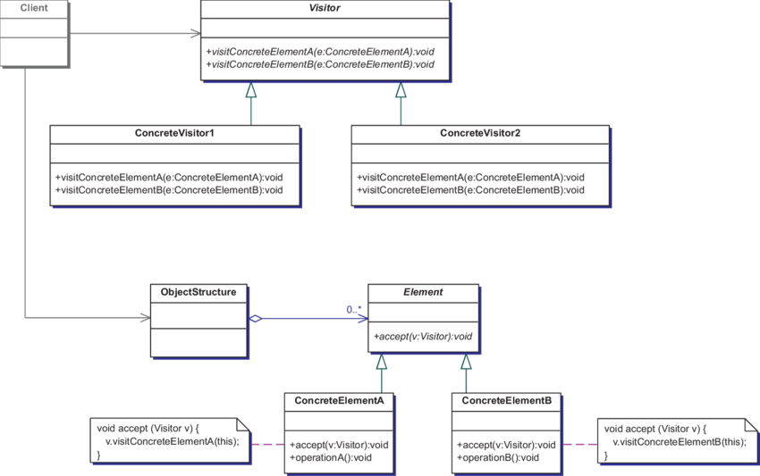
- 應用Visitor Pattern個別實作每種Joint type的判斷條件,接收Intersect依照不同訪問者的條件輸出不同數量的特定物件。
| Concrete Visitor 1 | Concrete Visitor 2 | |
| Concrete Element A | ||
| Concrete Element B | 

- 應用Visitor Pattern個別實作每種Joint type的判斷條件,接收Intersect依照不同訪問者的條件輸出不同數量的特定物件。
- 訪問對象(接收者)穩定
- 訪問者類型眾多且易於擴充與新增
| BCFVisitor | BCWVisitor | CBVBVisitor | .... | ||
| Intersect | .... | 

Element
public class Intersect
    {
        public Node position { get; set; }
        public List<Member> memberGroup { get; set; }
        public void Accept(Visitor visitor)
        {
            visitor.Identify(this);
        }
    }Visitor
public abstract class Visitor
{
        protected List<Joint> Joints = new List<Joint>();
        
        public Visitor() { }
        
        public abstract void Identify(Intersect intersect);
        public virtual List<Joint> GetJoints()
        {
            return Joints;
        }
        public virtual List<Joint> GetJoints(Intersect intersect)
        {
            
            this.Identify(intersect);
            return Joints;
        }
}Concrete Visitor
public class BCWVisitor:Visitor
{
	//  ...
	public override void Identify(Intersect intersect)
    	{
       		// get the properties of intersect to implement each BCWJoint
       		// ....
            
       		// add the result to Joints inheriated from base class
       		Joints.Add(...);
            
    	}
}public class VXRVisitor:Visitor
{
	//  ...
	public override void Identify(Intersect intersect)
    	{
       		// get the properties of intersect to implement each VXRJoint
       		// ....
            
       		// add the result to Joints inheriated from base class
       		Joints.Add(...);
            
    	}
}Client
public override List<Joint> GetJoints(string group, Visitor visitor)
    {
            
            List<Member> steelFrames = BeamApp.GetSteelFramesByGroup(group);
            JointService jointService = new JointService(steelFrames);
            List<Intersect> intersects = jointService.GetIntersects();
            foreach(Intersect intersect in intersects)
            {
                intersect.Accept(visitor); 
            }
            
            return visitor.GetJoints();
     }Feature Implements 2
Implemented
By Factory Pattern
Factory Pattern
將宣告一個物件類型這樣的操作封裝到Factory class中,就可以在執行期動態決定要new 哪個class
Myclass myclass = new Myclass();Simple Factory
public class JointVisitorFactory
    {
        public Visitor CreateVisitor(ConnectionBase connection)
        {
            switch (connection.ConnectionJoint.JointType)
            {
                case Model.Connection.Joint.JointType.BCF:
                    return new BCFVisitor();
                case Model.Connection.Joint.JointType.BCW:
                    return new BCWVisitor();
                case Model.Connection.Joint.JointType.BG:
                    return new BGVisitor();
                case Model.Connection.Joint.JointType.BS:
                    return new BSVisitor();
                default:
                    return null;
            }
            
         }
         
     }Factory presented by Reflection
public class ConnectionFactory
    {
        public ConnectionBase Create(JointType jointType, string name)
        {
            var type = Type.GetType(
            	"DAL.Model.ConnectionByJoint" +
                "." + jointType.ToString() + 
                "Connection", throwOnError: false);
                
            if (type == null)
            {
                throw new InvalidOperationException(
                	jointType.ToString() + "is not a known joint type");
            }
            
            if (!typeof(ConnectionBase).IsAssignableFrom(type))
            {
                throw new InvalidOperationException(
                	type.Name + 
                    "does not inferit from abstract connectionbase class");
            }
            Object[] args = { name, jointType };
            return (ConnectionBase)Activator.CreateInstance(type, args);
        }
     }Conclusion
- 如何理解並開始將Design pattern實現在專案中?
	- 善用class diagram
- 繪製與自己專案相關的class diagram
- 與你的同事、朋友討論
 
Thank you!
Reference:
- 
Design guru: 
	- https://bit.ly/3e8Ao1p
 
- 
Bridge pattern:
	- https://bit.ly/3nCgS0d
 
- 
Visitor pattern: 
	- https://bit.ly/3eOTxnW
- https://bit.ly/2SmVlxb
 
- 
Factory pattern: 
	- https://bit.ly/2PF5Zyd
 
Design pattern 在專案上的應用
By Emily W
Design pattern 在專案上的應用
- 542
 
  