Do Androids Dream of Exploding Stars?

University of Delaware

Department of Physics and Astronomy

Biden School of Public Policy and Administration

Data  Science Institute

 

 

federica b. bianco

she/her

Grad student

Since 2019 we study the sky (and more!) mostly with AI

Postdoc

experiment driven science -∞:1900

theory driven science 1900-1950

data driven science 1990-2010

the fourth paradigm - Jim Gray, 2009

computationally driven science 1950-1990

experiment driven science -∞:1900

theory driven science 1900-1950

data driven science 1990-2010

the fourth paradigm - Jim Gray, 2009

computationally driven science 1950-1990

AI driven science? 2010...

The Navy revealed the embryo of an electronic computer today that it expects will be able to walk, talk, see, write, reproduce itself and be conscious of its existence.

The embryo - the Weather Buerau's $2,000,000 "704" computer - learned to differentiate between left and right after 50 attempts in the Navy demonstration

NEW NAVY DEVICE LEARNS BY DOING; Psychologist Shows Embryo of Computer Designed to Read and Grow Wiser

July 8, 1958

when did the first Neural Network in astronomy review came out?

Join at

slido.com

#1771 215

1988

CSP: Constraint Satisfaction Problems

1988

early 1990s

number of arXiv:astro-ph submissions with abstracts containing one or more of the strings: ‘machine learning’, ‘ML’, ‘artificial intelligence’, ‘AI’, ‘deep learning’ or ‘neural network’.

number of arXiv:astro-ph submissions with abstracts containing one or more of the strings: ‘machine learning’, ‘ML’, ‘artificial intelligence’, ‘AI’, ‘deep learning’ or ‘neural network’.

Smith+Geach May 2022 Astronomia ex machina

"In 1994, Ofer Lahav, an early trailblazer, wryly identified the ‘neuro-skeptics’—those resistant to the use of such techniques in serious astrophysics research—and argued that ANNs ‘should be viewed as a general statistical framework, rather than as an estoteric approach’ [8]. Unfortunately, this scepticism has persisted. This is despite the recent upsurge in the use of neural networks (and machine learning in general) in the field [...] Most of the criticism of machine learning techniques, and deep learning in particular, is levelled at the perceived ‘black box’ nature of the methodology."

Input (observables)

x

y

Output

(observable)

??

x

y

physics

Input (observables)

Output

(observable)

Input

x

y

Prediction

function

f(x)

Machine Learning

Input

x

y

f(x)
f(x) = mx + b

b

m

m: slope 

b: intercept

Machine Learning

Prediction

Input

x

y

f(x)
f(x) = mx + b

b

m

m: slope 

b: intercept

parameters

x

y

learn

goal: find the right m and b that turn x into y

goal: find the right m and b that turn x into y

Machine Learning

Prediction

https://symposia.obs.carnegiescience.edu/series/symposium2/ms/freedman.ps.gz

"Regression toward Mediocrity":

Sir Francis Galton in the 1885-6

 

 

"Linear Regression":

Karl Pearson 1908-1911

Input

x

y

output

physics

Input (observables)

Output

(observable)

f(x)

Input

x

y

output

physics

Input (observables)

Output

(observable)

 non-linear modification to a linear function

 

f(x) = \sigma( mx + b)
f(x)

Tree models

(at the basis of Random Forest

Gradient Boosted Trees)

Machine Learning

p(class)

extracted

features vector

p(class)

 pixel values tensor

f(x)

GPT-3

175 Billion Parameters

3,640 PetaFLOPs days

Kaplan+ 2020

comput optimal frontier

Kaplan+ 2020

Kaplan+ 2020

x

y

Input

output

hidden layers

latent space

A Neural Network is a kind of function that maps input to output accurately

 

x

y

Input

output

hidden layers

latent space

A Neural Network is a kind of function that maps input to output accurately

by generating "interesting" internal representation of the input

Opportunity

big data in astronomy

Rubin Observatory

Site: Cerro Pachon, Chile

Funding: US NSF + DOE

 

Building an unprecedented catalog of Solar System Objects

LSST Science Drivers

Mapping the Milky Way and Local Volume

Probing Dark Energy and Dark Matter

Exploring the Transient Optical Sky

 

 

 

 

To accomplish this, we need:

1) a large telescope mirror to be sensitive - 8m (6.7m)

2) a large field-of-view for sky-scanning speed - 10 deg2

3) high spatial resolution, high quality images - 0.2''/pixels

4) process images in realtime and offline to produce 10M nightly alerts and catalogs of all 37B objects

 

 

 

>=18000 sq degrees

~800 visits per field

2 visits per night (within ~30 min for asteroids)

+ 5x10sq deg Deep Drilling Fields with ~8000 visits

Objective: to provide a science-ready dataset to transform the 4 key science area

The DOE LSST Camera - 3.2 Gigapixel

3024 science raft amplifier channels

Camera and Cryostat integration completed at SLAC in May 2022,

Shutter and filter auto-changer integrated into camera body

LSSTCam undergoing final stages of testing at SLAC

Eye to the sky…on-sky engineering tests have begun at @nsfgov@energy Rubin Observatory using the world’s largest digital camera!🔭

 

 

April 17
 

June 23, 2025

Rubin First Look!

 678 separate images taken in just over seven hours of observing time.  Trifid nebula (top right) and the Lagoon nebula, which are several thousand light-years away from Earth. | NSF-DOE Vera C. Rubin Observatory

 

Virgo cluster. Visible are two prominent spiral galaxies (lower right), three merging galaxies (upper right), several groups of distant galaxies, many stars in the Milky Way galaxy and more.

 

June 30, 2025

DP1 release!

 

HELL YEAH!

 

2025

edge computing

Will we get more data???

SKA

(2025)

edge computing

Rubin LSST Transients by the numbers

 

 

17B stars (x10) Ivezic+19

~10 million QSO (x10) Mary Loli+21

~50k Tidal Disruption Events (from ~150) Brickman+ 2020

~10k SuperLuminous Supernovae (from ~200)Villar+ 2018

~400 strongly lensed SN Ia (from 10) Ardense+24

~50 kilonovae (from 2) Setzer+19, Andreoni+19   (+ ToO)

> 10 Interstellar Objects fom 2....    ?)

 

 

 

 

 

edge computing

Rubin LSST Transients by the numbers

 

 

17B stars (x10) Ivezic+19

~10 million QSO (x10) Mary Loli+21

~50k Tidal Disruption Events (from ~150) Brickman+ 2020

~10k SuperLuminous Supernovae (from ~200)

~400 strongly lensed SN Ia (from 10) Ardense+24

~50 kilonovae (from 2) Setzer+19, Andreoni+19   (+ ToO)

> 10 Interstellar Objects fom 2....    ?)

 

 

 

 

 

edge computing

Rubin LSST Transients by the numbers

 

 

17B stars (x10) Ivezic+19

~10 million QSO (x10) Mary Loli+21

~50k Tidal Disruption Events (from ~150) Brickman+ 2020

~10k SuperLuminous Supernovae (from ~200)

~400 strongly lensed SN Ia (from 10) Ardense+24

~50 kilonovae (from 2) Setzer+19, Andreoni+19   (+ ToO)

> 10 Interstellar Objects fom 2....    ?)

 

 

 

 

 

Rubin LSST Transients by the numbers

 

 

17B stars (x10) Ivezic+19

~10 million QSO (x10) Mary Loli+21

~50k Tidal Disruption Events (from ~150) Brickman+ 2020

~10k SuperLuminous Supernovae (from ~200) Villar+ 2018

~400 strongly lensed SN Ia (from 10) Ardense+24

~50 kilonovae (from 2) Setzer+19, Andreoni+19   (+ ToO)

> 10 Interstellar Objects fom 2....    ?)

 

 

 

 

 

Rubin LSST Transients by the numbers

 

 

17B stars (x10) Ivezic+19

~10 million QSO (x10) Mary Loli+21

~50k Tidal Disruption Events (from ~150) Brickman+ 2020

~10k SuperLuminous Supernovae (from ~200) Villar+ 2018

~400 strongly lensed SN Ia (from 10) Ardense+24

~50 kilonovae (from 2) Setzer+19, Andreoni+19   (+ ToO)

> 10 Interstellar Objects fom 2....    ?)

 

 

 

 

 

Rubin LSST Transients by the numbers

 

 

17B stars (x10) Ivezic+19

~10 million QSO (x10) Mary Loli+21

~50k Tidal Disruption Events (from ~150) Brickman+ 2020

~10k SuperLuminous Supernovae (from ~200) Villar+ 2018

~400 strongly lensed SN Ia (from 10) Ardense+24

~50 kilonovae (from 2) Setzer+19, Andreoni+19   (+ ToO)

> 10 Interstellar Objects fom 2....    ?)

 

 

 

 

 

SKA

(2025)



17B stars (x10) Ivezic+19

~10 million QSO (x10) Mary Loli+21

~50k Tidal Disruption Events (from ~150) Brickman+ 2020

~10k SuperLuminous Supernovae (from ~200) Villar+ 2018

~400 strongly lensed SN Ia (from 10) Ardense+24

~50 kilonovae (from 2) Setzer+19, Andreoni+19   (+ ToO)

> 10 Interstellar Objects fom 2....    ?)






True Novelties!

Rubin LSST Transients by the numbers

"BUT BIG DATA DOES NOT MEAN BIG SCIENCE"

 

Yang Huang,
University of Chinese Academy of Sciences

SpecCLIP talk @UNIVERSAI

IAU workshop Greece June 2025

survey optimization

Challenge

Introducing Rolling Cadence

Current plan: rolling 8 out of the 10 years

Discovery Engine

10M alerts/night

Community Brokers

target observation managers

Pitt-Google

Broker

BABAMUL

federica bianco - fbianco@udel.edu

the new astronomy discovery chain

AI for survey design

Rubin has involved the community to an unprecedented level in survey design this is a uniquely "democratic" process!

Survey Cadence Optimization Committee

Rubin LSST survey design

Rubin LSST survey design

2017

80,000

Rubin LSST survey design

Rubin has involved the community to an unprecedented level in survey design this is a uniquely "democratic" process!

2019

80,000

Rubin LSST survey design

Rubin has involved the community to an unprecedented level in survey design this is a uniquely "democratic" process!

2023

80,000

Rubin LSST survey design

Rubin has involved the community to an unprecedented level in survey design this is a uniquely "democratic" process!

2024

80,000

Rubin LSST survey design

Rubin has involved the community to an unprecedented level in survey design this is a uniquely "democratic" process!

2024

2024

80,000

subverting the time domain astronomy process

Challenge

To this day, transient astronomy heavily relies on spectra

federica bianco - fbianco@udel.edu

Rubin will see ~1000 SN every night!

Credit: Alex Gagliano  IAIFI fellow MIT/CfA

Challange

data encoding

 

well... it depends

2025

(2026)

edge computing

Is the data gonna also be better?

AI-assisted superresolution cosmological simulations

Yin Li+2021

LOW RES SIM

HIGH RES SIM

AI-AIDED HIGH RES

visualizatoin and concept credit: Alex Razim

visualizatoin and concept credit: Alex Razim

Kaicheng Zhang et al  2016 ApJ 820 67

SN 2011fe

deSoto+2024

Boone 2017

7% of LSST data

Boone 2017

7% of LSST data

The rest

Photometric Classification of transients

Photometric Classification of transients

Kepler satellite EB

LSST (simulated) EB

lightcurves make really bad tensors

is transient data AI ready?

lightcurves make really bad tensors

  • Variable sizes of data vectors

is transient data AI ready?

lightcurves make really bad tensors

  • Variable sizes of data vectors

is transient data AI ready?

  • Variable sizes of data vectors
  • Uneven sampling
  • Variable sizes of data vectors
  • Uneven sampling

lightcurves make really bad tensors

  • Variable sizes of data vectors

is transient data AI ready?

  • Variable sizes of data vectors
  • Uneven sampling
  • Variable sizes of data vectors
  • Uneven sampling
  • Variable sizes of data vectors
  • Uneven sampling
  • Different sampling at different wavelengths

lightcurves make really bad tensors

is transient data AI ready?

  • Variable sizes of data vectors
  • Uneven sampling
  • Different sampling at different wavelengths
  • Phase gaps can be months long over ~1 year 

lightcurves make really bad tensors

is transient data AI ready?

  • Variable sizes of data vectors
  • Uneven sampling
  • Different sampling at different wavelengths
  • Phase gaps can be months long over ~1 year 
  • Multiple relevant time scales

lightcurves make really bad tensors

is transient data AI ready?

  • Variable sizes of data vectors
  • Uneven sampling
  • Different sampling at different wavelengths
  • Phase gaps can be months long over ~1 year 
  • Multiple relevant time scales
  • Aleatory and Epistemic Heteroscedastic uncertainties
  • Variable sizes of data vectors
  • Uneven sampling
  • Different sampling at different wavelengths
  • Phase gaps can be months long over ~1 year 
  • Multiple relevant time scales

Kaggle PLAsTiCC challenge

AVOCADO classifier

https://arxiv.org/abs/1907.04690

The PLAsTiCC challenge winnre, Kyle Boone was a grad student at Berkeley, and did not sue a Neural Network!

 

 

Hlozek et al, 2020

DATA CURATION IS THE BOTTLE NECK

models contributed by the community were in

- different format (spectra, lightcurves, theoretical, data-driven)

- the people that contributed the models were included in 1 paper at best

- incompleteness

- systematics

- imbalance

 

 

 

khakpash+ 2024 showed that the models were biased for SN Ibc

AVOCADO, SCONE, all these models are trained on a biased dataset and are being currently used for classification

 

Ibc data-driven templates vs PLAsTiCC

Dr. Somayeh Khakpash

LSSTC Catalyst Fellow, Rutgers

on the job market!

Kaggle PLAsTiCC challenge

AVOCADO classifier

https://arxiv.org/abs/1907.04690

Text

Classification from sparse data: Lightcurves

Classification from sparse data: Lightcurves

Kaggle PLAsTiCC challenge

AVOCADO classifier

https://arxiv.org/abs/1907.04690

Text

Classification from sparse data: Lightcurves

without redshift

with redshift

Methodological issues with these approaches

CNNs are not designed to ingest uncertainties. Passing them as an image layer "works" but it is not clear why since the convolution on the flux and error space are averaged after the first layer

 

 

 

Text

Addressing sparsity

Boone19

Qu22

Gaussian processes work by imposing a kernel that represents the covariance in the data (how data depend on time or time/wavelength). Imposing the same kernel for different time-domain phenomena is principally incorrect

 

=> bias toward known classes

 

 

Methodological issues with these approaches

Neural processes replace the imposed kernel with a learned one  

Gaussian processes work by imposing a kernel that represents the covariance in the data (how data depend on time or time/wavelength). Imposing the same kernel for different time-domain phenomena is principally incorrect

 

=> bias toward known classes

 

 

Methodological issues with these approaches

Neural processes replace the imposed kernel with a learned one  

Hajdinjak+2021

Kaggle PLAsTiCC challenge

AVOCADO classifier

https://arxiv.org/abs/1907.04690

Classification from sparse data: Lightcurves

without redshift

with redshift

Kaggle PLAsTiCC challenge

AVOCADO classifier

https://arxiv.org/abs/1907.04690

Classification from sparse data: Lightcurves

without redshift

with redshift

Photo-z

When they go high, we go low... spectra classification at low resolution

Astrophysical spectra require the capture of enough photons at each wavelength: 

 

large telescopes

long exposure times

bright objects

Willow Fox Fortino

UDelaware

When they go high, we go low

Classification power vs spectral resolution for SNe subtypes

 

 

FASTlab Flash highlight

Willow Fox Fortino

UDelaware

When they go high, we go low

Classification power vs spectral resolution for SNe subtypes

 

 

Willow Fox Fortino

UDelaware

When they go high, we go low

Classification power vs spectral resolution for SNe subtypes

 

 

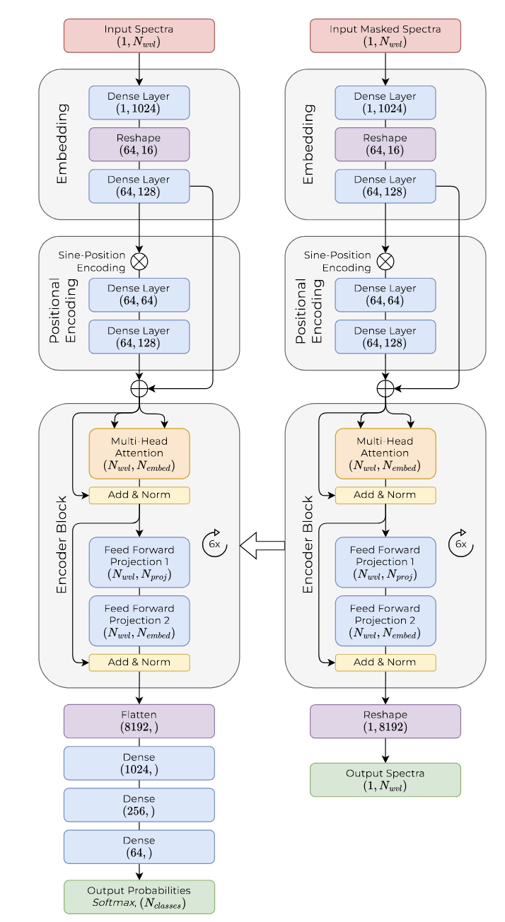
Adapting Transformer architecture (Vaswani et al. 2017)

Kaggle PLAsTiCC challenge

AVOCADO classifier

https://arxiv.org/abs/1907.04690

Classification from sparse data: Lightcurves

Viswani+ 2017 Attention is all you need

AI was transformed in 2017 by this paper

Willow Fox Fortino

UDelaware

When they go high, we go low

Classification power vs spectral resolution for SNe subtypes

 

 

FASTlab Flash highlight

Willow Fox Fortino

UDelaware

When they go high, we go low

Classification power vs spectral resolution for SNe subtypes

 

 

FASTlab Flash highlight

Willow Fox Fortino

UDelaware

When they go high, we go low

Classification power vs spectral resolution for SNe subtypes

 

 

data embedding

classification head

Willow Fox Fortino

UDelaware

FASTlab Flash highlight

Text

A new AI-based classifier for SN spectra at low resolution

we badly need better benchmark datasets

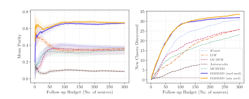
anomaly detection

Challenge

 

Most classifiers for variable stars use Random Forest (not distance based)

In distance based classification, optimal distances can be found for the class of interest: flexible, customizable, efficient

https://arxiv.org/pdf/2403.12120.pdf

Astronomy and computing

FASTlab Flash highlight

NASA FINESST Fellow

Siddharth Chaini 

UDelaware

Text

Are we prepared to discover new physics?

Text

Are we prepared to discover new physics?

This ensamble distance method excells at identifying out of sample anomalies!

 

 

Text

Are we prepared to discover new physics?

Chaini, Bianco, and Mahabal

submitted to MLPS NEURIPS 2025

 

NSF award

2219731

NASA FINESST Fellow

Siddharth Chaini 

UDelaware

This ensamble distance method excells at identifying out of sample anomalies!

 

 

Text

Are we prepared to discover new physics?

Chaini, Bianco, Mahabal

submitted to MLPS NEURIPS 2025

 

AI

ISN'T FREE

Opportunity

foundational models

why not images too? 

lightcurve latent space rep

image

latent space rep

SN 2018cow

Perley+2018

SN 2018cow

Perley+2018

late layers learn complex aggregate specialized features

early layers learn simple generalized features (like lines for CNN)

prediction "head"

original data

 

trained extensively on large amounts of data to solve generic problems 

Foundational AI models

 

Testing the performance of MetaAI SAM on astronomical objects

Instead of building our own specialized AI, can we adapt the models that the industry produces?

That would save a lot of computational resources and computational resources have an environmental footprint!

Award #2123264

ADS astronomy articles that mention "foundation model" in the abstract

ethics of AI

Challange + Opportunity

Knowledge is power

  • Astrophysical data is a sandbox. It has no social value, no privacy risk. We can safely learn about how bias builds into algorithm and how to correct it

Knowledge is power

  • Astrophysical data is a sandbox. It has no social value, no privacy risk. We can safely learn about how bias builds into algorithm and how to correct it
  • Ethics of AI is a critical element of the education of a technologist

With great power comes grteat responsibility

"Sharing is caring"

  • Astrophysical data is a sandbox. It has no social value, no privacy risk. We can safely learn about how bias builds into algorithm and how to correct it
  • Ethics of AI is a critical element of the education of a technologist
  • AI is a transferable skill - use if for good!
     

the butterfly effect

We use astrophyiscs as a neutral and safe sandbox to learn how to develop and apply powerful tool. 

Deploying these tools in the real worlds can do harm.

Ethics of AI is essential training that all data scientists shoudl receive.

Why does this AI model whitens Obama face?

Simple answer: the data is biased. The algorithm is fed more images of white people

But really, would the opposite have been acceptable? The bias is in society

models are neutral, the bias is in the data (or is it?)

Why does this AI model whitens Obama face?

Simple answer: the data is biased. The algorithm is fed more images of white people

But really, would the opposite have been acceptable? The bias is in society

models are neutral, the bias is in the data (or is it?)

models are neutral, the bias is in the data (or is it?)

Why does this AI model whitens Obama face?

Simple answer: the data is biased. The algorithm is fed more images of white people

Joy Boulamwini

models are neutral, the bias is in the data (or is it?)

is a word I am borrowing from Margaret Atwood to describe the fact that the future is us. 

However loathsome or loving we are, so will we be. 

Whereas utopias are the stuff of dream dystopias are the stuff of nightmares, ustopias are what we create together when we are wide awake

US-TOPIA

thank you!

 

University of Delaware

Department of Physics and Astronomy

 

Biden School of Public Policy and Administration

Data  Science Institute

federica bianco

 

fbianco@udel.edu

https://bit.ly/SkIbianco2025

Challange

echological AI

 

trained extensively on large amounts of data to solve generic problems 

Foundational AI models

 

We use the ILSVRC-2012 ImageNet dataset with 1k classes
and 1.3M images
, its superset ImageNet-21k with
21k classes and 14M images and JFT with 18k classes and
303M high-resolution images.

Typically, we pre-train ViT on large datasets, and fine-tune to (smaller) downstream tasks. For
this, we remove the pre-trained prediction head and attach a zero-initialized D × K feedforward
layer, where K is the number of downstream classe

 

trained extensively on large amounts of data to solve generic problems 

Foundational AI models

 

We use the ILSVRC-2012 ImageNet dataset with 1k classes
and 1.3M images
, its superset ImageNet-21k with
21k classes and 14M images and JFT with 18k classes and
303M high-resolution images.

Typically, we pre-train ViT on large datasets, and fine-tune to (smaller) downstream tasks. For
this, we remove the pre-trained prediction head and attach a zero-initialized D × K feedforward
layer, where K is the number of downstream classe

Challenges in Space-Based Observations

  • Limited Field of View: Space telescopes often have smaller fields of view compared to ground-based surveys.
     

  • Data Latency: Delays in data transmission and processing can affect rapid follow-up.
     

  • Resource Allocation: Competition for telescope time can limit observations of certain transients.... LETS NOT TRIGGER 3 ToOs ON THE SAME TRANSIENT!!

(RacusinRacusin et al., 2008et al., 2008

(RacusinRacusin et al., 2008et al., 2008

GRB 080319B, the brightest optical burst ever observed

SWIFT

 

 

rapid response

SWIFT

 

HST, Chandra, SPITZER

...

Kepler, K2, TESS

 

high precision dense time series

SKAI plenary 2025

By federica bianco

SKAI plenary 2025

Opportunities and Challenges of Machine Learning and AI for the next-generation time domain astronomical survey

  • 516