Epicor ERP vs Salesforce
Enablement & Integration


- How do you plan to implement ERP?
- How long does the Epicor team commit to finish the implementation?
- Is there any huge customization?
- What's about version upgrade? Is it real cloud?
- Do you have an in-house team to manage Epicor? if it's not a real cloud
Acumatica Lesson Learnt

Acumatica Lesson Learnt

Acumatica Lesson Learnt

The big question from an engineering standpoint is how to move from the old front-end architecture to the new front-end architecture. This is how they are doing it in steps.
This migration path is a very big task for them to complete from an engineering standpoint










Receipt of Goods
- Fully Receipt
- Partial Receipt
- Process Receipt of Invoices

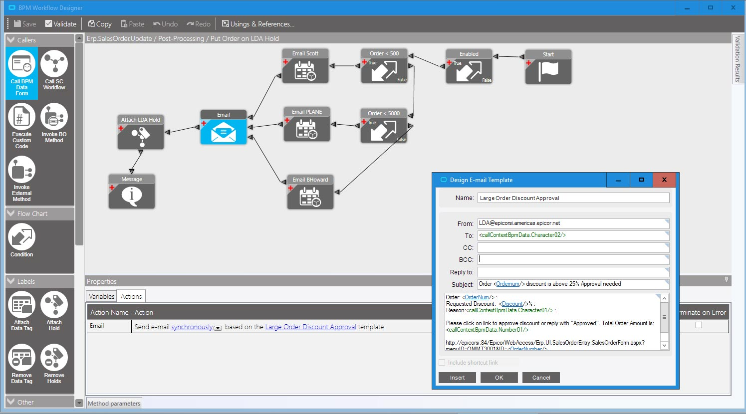
Text
Inventory Management
Replenishment
- Reorder Criteria/ Reorder Point
- Physical Counting
- Fast/Slow moving products monitoring
Order Processing





Inventory Management
FinancialForce SCM extension
Inventory Transfer
Inventory Adjustment
Freight Cost Adjustment



Before Transfer

Before Transfer


After Transfer
After Transfer



HGL-EpicorPlusSF
By Hiep Le
HGL-EpicorPlusSF
- 493