Ntendamonos
Jesús Fernando González Cerroblanco
Martín Muñoz Mandujano
Ntendamonos
Antecedentes
En la materia de Ingeniería de Software nos pidieron realizar un proyecto el cual realizaremos basándonos en las metodologías de desarrollo aprendidas en el transcurso de la materia. La idea del Ntendamonos surgió a causa de que contamos con un amigo que es extranjero, para ser específicos es de Venezuela y en las primeras semanas en las que charlábamos la conversación se tornaba un poco confusa porque no nos entendíamos, en algunas ocasiones una palabra para nosotros tenía un significado y para él era distinto, y nos comentó que él tuvo mucha interacción con personas habla-hispanas de distintos países con los cuales presentaba el mismo problema que nosotros tenemos con él.
Objetivo Del Proyecto
Ofrecer un sistema con el cual se propone mitigar los problemas de comunicación entre personas de habla-hispana. Brindando un repositorio de palabras en forma de diccionario para que un usuario pueda buscar una palabra en específico y conocer su equivalente en otro país.
Ntendamonos
Alcance
La aplicación tendrá una etapa de alfa en la cual está contemplado un numero selecto de usuarios para comenzar pruebas e incrementar el tamaño de los diccionarios.
El sistema no generara ningún tipo de reporte, los usuarios no podrán editar su información de perfil a excepción de su contraseña y de su imagen de perfil, no generara gráficas, no contendrá ejemplos del uso de palabras.
Ntendamonos
Definición Del Sistema
- Tipos De Usuarios [Invitado, Normal, Moderador]
- Búsqueda De Palabra
- Perfil Usuario
- Sugerir Relación Palabras
- Aprobar o Rechazar Sugerencias
- Segunda Revisión de Relaciones
Ntendamonos
Login



Acceso Automático Validaciones Recuperación Password
Ntendamonos
Vista Principal



Menú Normal Bienvenida Menú Moderador
Ntendamonos
Buscar Palabra



Resultados Búsqueda Validaciones Especificación Palabra
Ntendamonos
Sugerir Palabra



Opciones Sugerir Validaciones Enviar Sugerencia
Ntendamonos
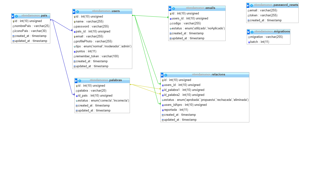
Modelo De Datos
Ntendamonos

Ntendamonos
By Jesús Glez
Ntendamonos
- 259