Projet BDD

Une conception perspicace

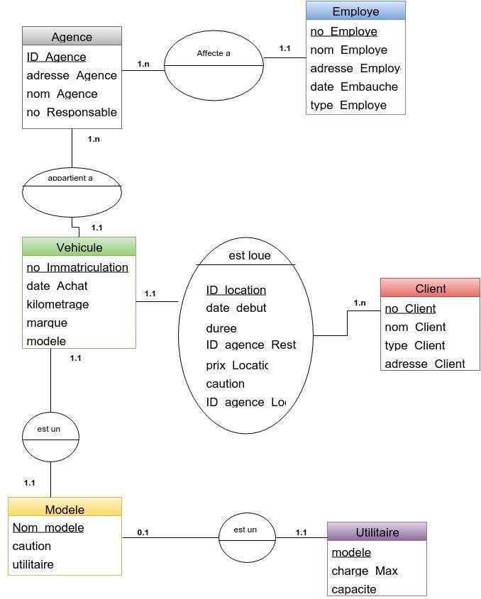
1/2 MCD

Une conception perspicace

2/2 MLD

Agence(id_agence, adresse_agence, nom_agence, #no_responsable)
Employe(no_employe, nom_employe, adresse_employe, date_embauche, type_employe, #id_agence)
Vehicule(no_Immatriculation, date, kilometrage, #modele, #id_agence)
Modele(nom_modele, caution, utilitaire)
Utilitaire(#modele, charge, capacité)
Loue(id_location, date_debut, duree, #id_agence_location, #id_agence_restitution, prixLocation, caution, #no_client)
Client(no_client, nom_client, type_client, adresse_client)

 

Des choix précis

Modele : Booleen "utilitaire"

PrixLocation :

   -Tant que la location est en cours = prix à la journée
   -Lorsque le véhicule a été restitué = prix final

Caution : stockée dans "Modele". Dans Loue : 1 si non restituée et 0 sinon

Agence : no_Responsable

Démonstration

Presentation BDD

By joystx

Presentation BDD

  • 437