Variability Modelling and Model Driven Enginnering:

A tour with JHipster

 

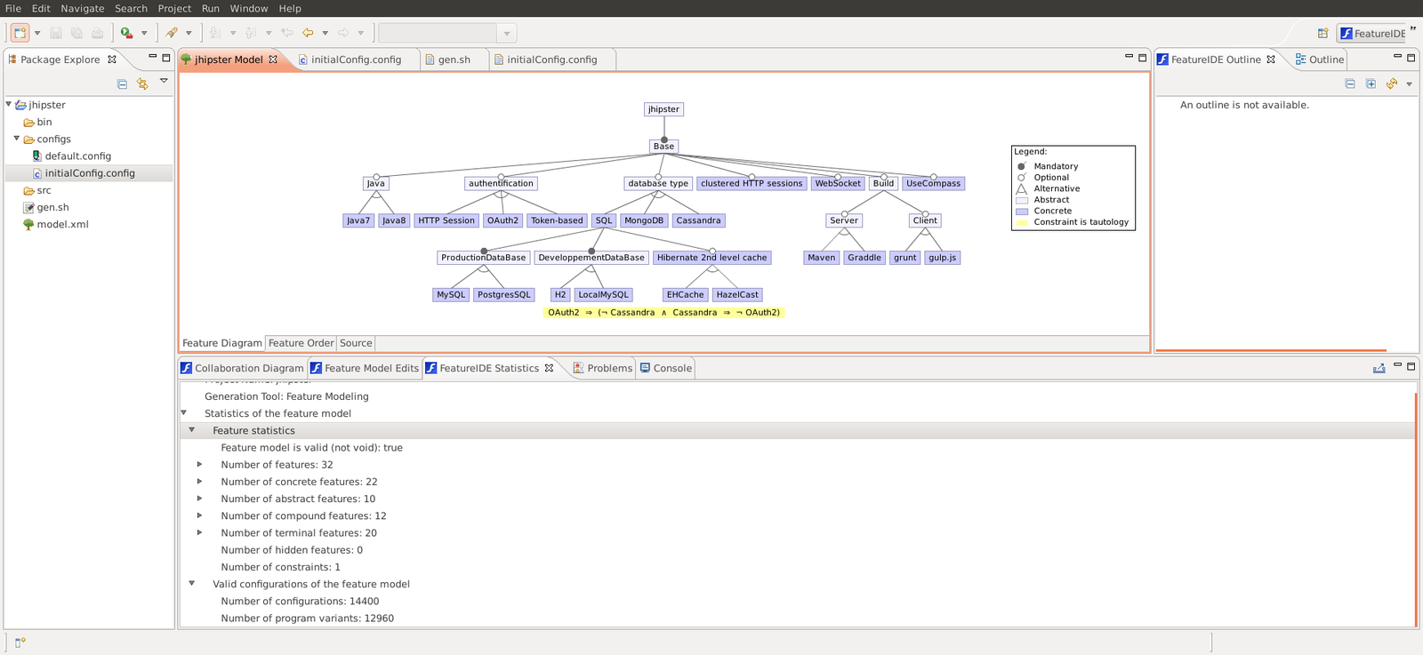
Step 1: JHipser Feature Model

Step 2: JHipster app configuration

Step 3: JHipster app generation

Step 4: Model your business using genmymodel

Step 5: Generate code for your business

Step 6: Compile and run ;)

Step 7: Edit using your favorite IDE

Demonstration scenario

Step 1: JHipster Feature Model

Step 2: JHipster app configuration

Step 3: JHipster app generation

#from https://github.com/barais/featureModelJHipster/

> sh jhipster/gen.sh initialConfig.config myDemoApp fr.irisa.gen

Step 4: Model your business using genmymodel

Step 5: Generate code for your business

Once you have created your application, you will want to create entities. For example, you might want to create an Car and a Person entity. For each entity, you will need:

  • A database table
  • A Liquibase change set
  • A JPA Entity
  • A Spring Data JPA Repository
  • A Spring MVC REST Controller, which has the basic CRUD operations
  • An AngularJS router, a controller and a service
  • An HTML view

Step 5: Generate code for your business

#Will call all yo jhipster:entity subgeerator
> sh model.sh

1

2

3

4

Step 6: Compile and run ;)

> mvn spring-boo:run
> grunt serve

Step 7: Edit using your favorite IDE

Title Text

Subtitle

Variability Modelling and Model Driven Enginnering: A tour with JHipster

By Olivier Barais

Variability Modelling and Model Driven Enginnering: A tour with JHipster

  • 3,027