Android

https://developer.android.com/studio/index.html

 

Parts of your project

  • Bullet One
  • Bullet Two
  • Bullet Three

App components

  • Activities
        An activity is the entry point for interacting with the user.
  • Services
        A service is a general-purpose entry point for keeping an app running in the background for all kinds of reasons. A service might play music in the background while the user is in a different app, or it might fetch data over the network
  • Broadcast receivers
    enables the system to deliver events to the app. an app can schedule an alarm to post a notification there is no need for the app to remain running until the alarm goes off.
  • Content providers
        A content provider manages a shared set of app data that you can store in the file system, in a SQLite database, on the web, or on any other persistent storage location that your app can access.

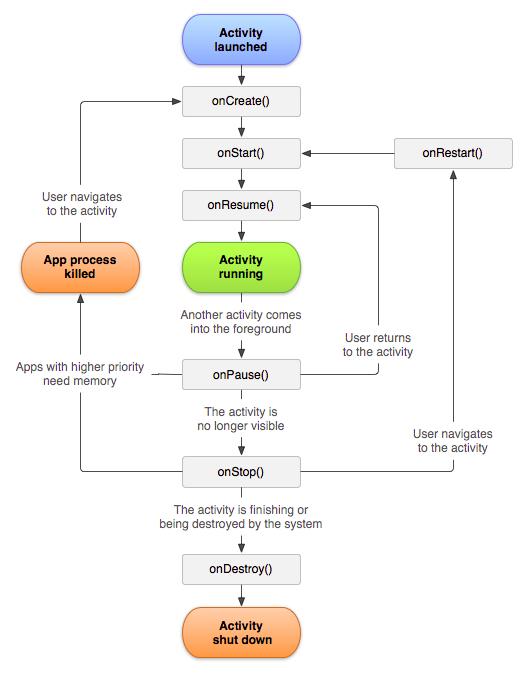
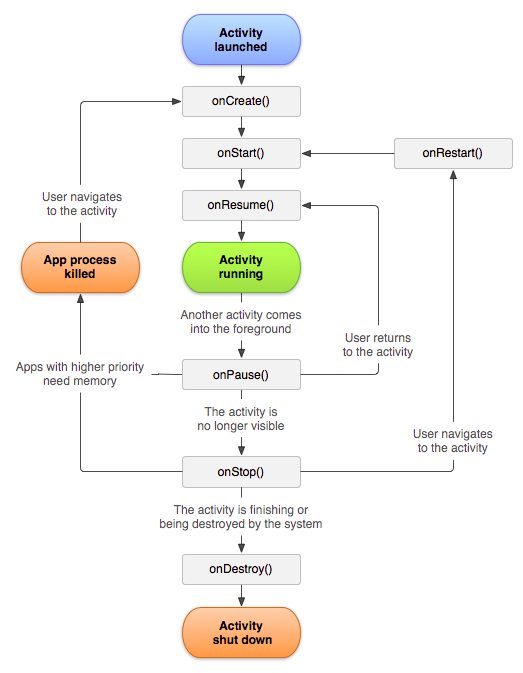
Activity

Intent

Running your app

  • Emulator
  • Actual Device

Android

By Pavan K Mutt

Android

  • 151