Laboratorio 6

Se realizó configuración por VLSM, ya que con ésta se utilizan en mejor medida las direcciones IPs sin desperdicios tan grandes como con Subnetting.

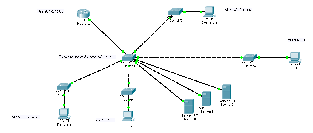
VLANs

Clasificamos las áreas de trabajo por VLANs de tal manera que la organización de la red y seguridad de la información en cada una de ellas sea mejor.

Los servidores quedan por aparte para que exista comunicación con ellos desde cualquier host.

 

Pasar una VLAN de un switch a otro: Trunk

Esta acción se realiza por la cantidad de equipos que tiene una VLAN y que con un solo switch no es posible abastecer.

Laboratorio 6

By sebastianvallejoroldan