Presentations
Templates
Features
Teams
Pricing
Log in
Sign up
Log in
Sign up
Menu
IoT Simulator
Diploma thesis, Tomas Lorinc
IoT simulator
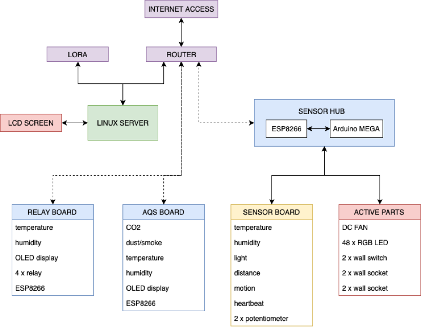
Block diagram
4CH Smart relay
AQS Sensor
Fusion 360
Gateway board
Schematics
Layout
Sensor board
HMI interface
HMI editor
HomeAssistant
HomeAssistant
deck
By tomaslorinc
Made with Slides.com
deck
626
tomaslorinc
More from
tomaslorinc