Presentations
Templates
Features
Teams
Pricing
Log in
Sign up
Log in
Sign up
Menu
口袋判決
專題目標
檢索變得容易
搜尋以外的事物
判決書的閱讀界面
資料來源的分析
案件
判決書
法條
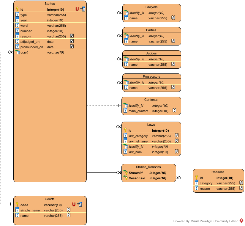
ER Model (By Visual Paradigm)
組內教學時間
火力開發時間
106.10.3
Python, Android Studio, Trello
106.10.10
Git, RoR Restful API
106.12.12
API application and how to request new API
106.10.04
Data parsing
106.10.26
Client first appearance
106.12.12
Data adding to database and establishment of API
106.12.22
Poster Submission
106.12.27
Data analysis and to database
106.12.27
Android UI finalized
107.01.09
Last check and report
資料源
Python(Parser, Analysis)
後端
Docker(Environment)
Ruby on Rails(Server controller)
Nginx(Server Handler)
MariaDB(Database)
前端
Android Studio
Highcharts
開發工具
系統架構
DEMO
判決書範例
統計圖表
比例圖表
未來展望
參考其他同類型分析文章,做出較佳的需求功能
前端界面的最佳化,增進使用者經驗
擇取較好的資料庫基底,加速關鍵字處理速度
感謝
雖然他的API掛了(Error 1016: Origin DNS Error)
Q & A
The End
Thanks for your attention.
F17 輔大資工 資料庫課程第八組 判決書檢索器
By Tony Hsu
Made with Slides.com
F17 輔大資工 資料庫課程第八組 判決書檢索器
654
Tony Hsu
More from
Tony Hsu