Presentations
Templates
Features
Teams
Pricing
Log in
Sign up
Log in
Sign up
Menu
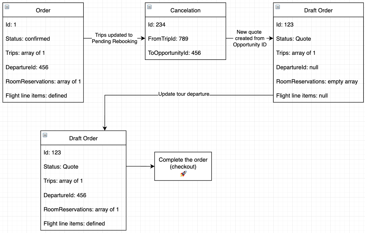
Quotes and Rebooking
Code review
Jasmine rebooking demo (Salesforce)
How rebooking quotes work
Look at some quotes in Jasmine DB
Jamine-quote-service overview
Source rebooking order PR
Jasmine (Salesforce) Demo
Rebooking overview
Let's look at some quotes!
Jasmine Quote Service
GQL and anti-corruption layer for Jasmine
Handles errors
Provides some field resolvers
Some mapping (PascalCase to camelCase, some model clean up, etc)
All the "legacy" things in the GQL schema
Let's look at the Jasmine Quote Service!
Source Rebooking PR!
Quotes and Rebooking
By Alex Hughes
Made with Slides.com
Quotes and Rebooking
115
Alex Hughes
More from
Alex Hughes