Title Text

topics
this is how we will spend our/your time:
q&a
demo
how does it work?
why do we need load testing?
how we use it
What is load testing?
- Testing: we want to make sure something works as expected
- Load: we want to check if it is able to handle a specific load
- Typically, we set up one or more tests defining:
- Load (1, 10, 100, ... users)
- Context (the hardware, database, external systems)
- After running the test, we look at:
- Response time
- Throughput
- CPU/Memory/Net/Disk usage

Why do you need a load testing tool? (1/2)
- It is difficult to "guarantee" that software is capable to handle a certain load.
- Since all (useful) software grows over time (laws of Lehman of the '80), inevitably, its performance degrades. Therefore it "must be continually adapted or it becomes progressively less satisfactory"
- We need to be aware of when its time to refactor
- We need to understand where to refactor
- We need to understand when it is enough
- We might want to compare different solutions, based on their performance
- We might want to test auto-scaling capabilities
Why do you need a load testing tool? (2/2)

How is load testing usually performed? (1/2)
- Either you define a goal (e.g., "I want to be able to support 5000 users in parallel with a FID of < 100ms, as suggested by Google Core Web Vitals) or
- You want to measure your software and identify bottlenecks.
- You need something to compare with, you could at least check that your software does not degrade.
- You use general usability metrics (0.1s/1s/10s [1])

[1] https://www.nngroup.com/articles/response-times-3-important-limits/
How is load testing usually performed? (2/2)
- You decide which software to test.
- You decide where to install the software to test. You need some kind of realistic environment to test your software.
- The laptop of your developers
- A dedicated machine with a similar environment as your target machine
- Your target machine during the weekend.
- An exact copy of the target environment.
- You run one or more tests and collect the results.
- You interpret the results to improve your software.
topics
this is how we will spend our/your time:
q&a
demo
how does it work?
why do we need load testing?
how we use it
How does it work? (1/2)
- Installation:
-
pip3 install locust
-
- Run:
-
locust
-
How does it work? (1/2)

1 sec
t
users
1 sec
t
users
1 sec
t
users
Host
Number of concurrent Locust users.
Spawn rate (rate/sec to add users)
Run time

SUT
locust file

.PY
The locust file

topics
this is how we will spend our/your time:
q&a
demo
how does it work?
why do we need load testing?
how we use it
Demo
- How does it look like to use locust.io?
- You prepare the steps mentioned before
- You run
-
locust -f my_locust_file.py
-
- Locust runs, you can connect to
-
http://127.0.0.1:8089
-



topics
this is how we will spend our/your time:
q&a
demo
how does it work?
why do we need load testing?
how we use it
How we use locust.io at unibz
- We want to deploy our SUT using Docker
- That means that for every software we have:
- locust.py
- docker-compose.yml
- configuration.ini
- That means that for every software we have:
- We use two machines:
- Driver: contains locust
- Testbed: empty, clean machine
- Both machines are on a Docker swarm
- We run locust just from the command line


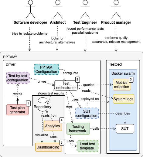
How we use locust.io within PPTAM
- PPTAM (Production and Performance Testing Based Application Monitoring)
- Open Source: https://github.com/pptam/pptam-tool
- Executes locust.io experiments and saves the results in separate folders.



topics
this is how we will spend our/your time:
q&a
demo
how does it work?
why do we need load testing?
how we use it
Thank you for your attention!
Contact me for questions at ajanes@unibz.it
locust - the open source load testing tool
By Andrea Janes
locust - the open source load testing tool
- 238