Open edX

at EFPL

Felipe Montoya

The Marketing Diagram

The New Marketing Diagram

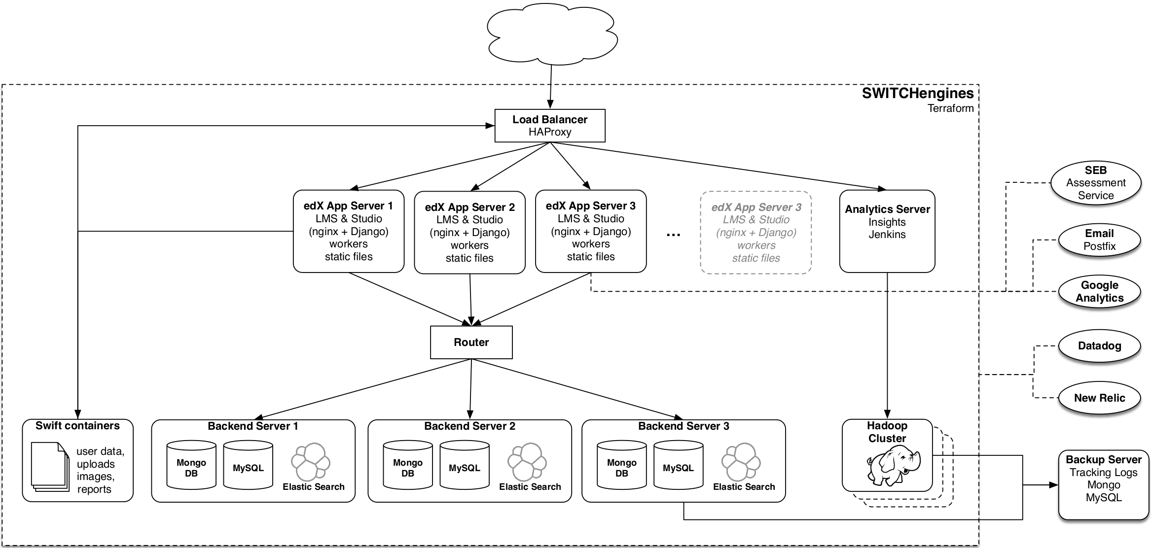
The Analytics Pipeline

Using Switch

Open edX

By Felipe Montoya

Open edX

  • 906