Gabi Cavalcante
dev python | pyladies | let's talk about tests and QA/QE











total: <%carrinho.total%>
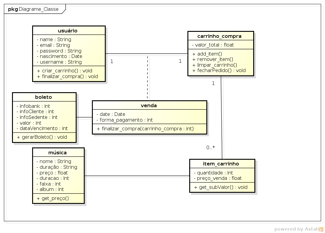
class Sistema
def self.fecharPedido(carrinho)
Venda.finalizar_compra(carrinho_compra)
end
def self.gerar_boleto(venda, info, banco)
end
def self.enviar_email()
end
def self.recuperarTipoPagamento()
PagamentoTipos.all()
end
end
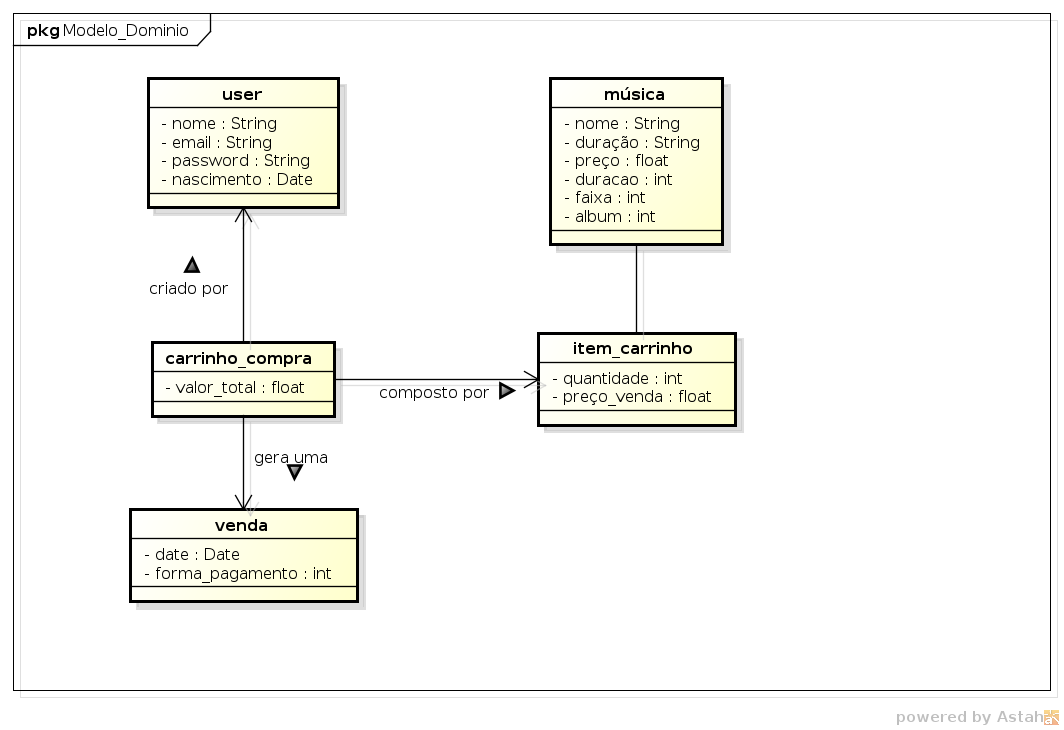
class Carrinho < ActiveRecord::Base def self.recuperarPorCliente(cliente) Carrinho.where()[0] end end class PagamentoTipos < ActiveRecord::Base end class Venda def self.finalizar_compra(carrinho_compra) empresa_pagamento.gerar_boleto(venda, info, bank) end end class empresa_pagamento def self.gerar_boleto(venda, info, bank) end end
By Gabi Cavalcante