Ferramenta para gestão de evidências e indicadores de impacto social para uma organização social Sergipana

Discente: Igor Gonçalves Antão
Orientador: Prof. Dr. Gilton José Ferreira da Silva
Organizações da Sociedade Civil (OSCs)
- Entidades privada sem fins lucrativos;
- Cooperativas;
- Instituições religiosas;
Organizações Sociais
236 mil
Movimentados
R$ 88,6 Bilhões
Fonte: IBGE, 2016
Fonte: IBGE, 2016
Desafios das OSC's
-
Dificuldade em elevar o grau de confiabilidade:
- OSCs enfrentam desafios em garantir a transparência e confiança dos doadores e parceiros.
-
Escassez de recursos e ferramentas:
- Falta de soluções tecnológicas adequadas dificulta o monitoramento de impacto social.
-
Adequação à legislação:
- Necessidade de conformidade com a Lei 13.019, que exige maior controle de resultados e uso de tecnologias de informação.
Social
Inovação
Tecnologia
Monitoramento
Atividade contínua de coleta de dados sobre indicadores específicos aos principais interessados de uma intervenção de desenvolvimento em curso, indicações sobre o progresso e realização de objetivos.
Avaliação
Processos de análise, monitoramento e gestão das consequências sociais intencionais ou não, tanto positivas quanto negativas, de intervenções planejadas e qualquer processo de mudança social desencadeado por essas intervenções

Ciclo de Prototipação
Objetivo Principal
"Desenvolver uma solução de software para auxiliar o processo de mensuração de impacto social e controle de evidências para avaliação de projetos de organizações sociais."
Objetivos Secundários
- Identificar os principais problemas encontrados na área de avaliação e monitoramento de impacto social;
- Identificar processos e etapas para mensuração de impacto social;
- Desenvolver um produto de software que dê suporte a mensuração de impacto social;
-
Validar o Produto de software;
Metodologia
Execução de uma pesquisa experimental que visa a geração de uma
intervenção tecnológica no processo de monitoramento e avaliação de impacto social por meio de aplicação de uma prova de conceito (PoC).

Quais melhorias podem ser aplicadas aos softwares utilizados para coleta e dados para monitoramento de impacto social?
Mapeamento sistemático


String de busca
Bases e resultados
Documentos encontrados


Evolução temporal no número de artigos

Desempoderamento de dados

Desvio de dados
Fragmentação dos dados
Fonte: (BOPP; HARMON; VOIDA, 2017)
Falta de transparência
“se esta organização ainda não existisse, nós a inventaríamos?”
Impacto matematicamente não avaliável
Competências como sociabilidade, engajamento, oratória não são estatisticamente verificáveis.
Escassez de dados locais e de contextos
Pela falta de granularidade dos dados, em alguns casos absurdos a medição é quase mais cara do que o projeto

Requisitos funcionais
Requisitos não-funcionais


Requisitos inversos

Arquitetura 4+1


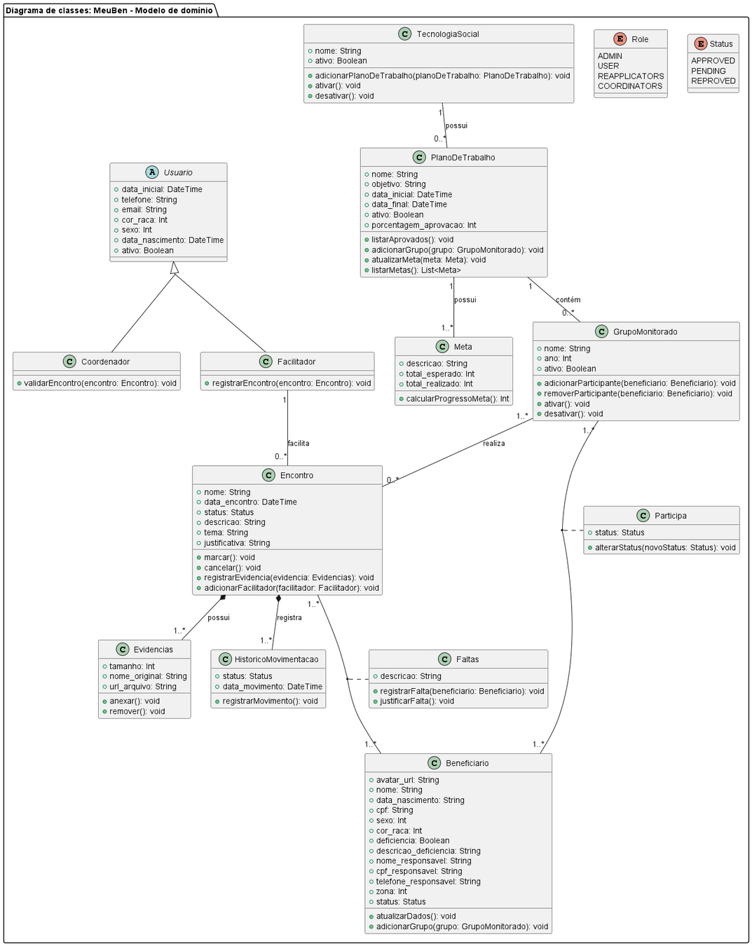
Classes do
Domínio
Tecnologias sociais possuem Planos de trabalho que são associados a metas e a grupos de monitoramento. Esses grupos realizam encontros com os beneficiários e evidencias são coletadas.
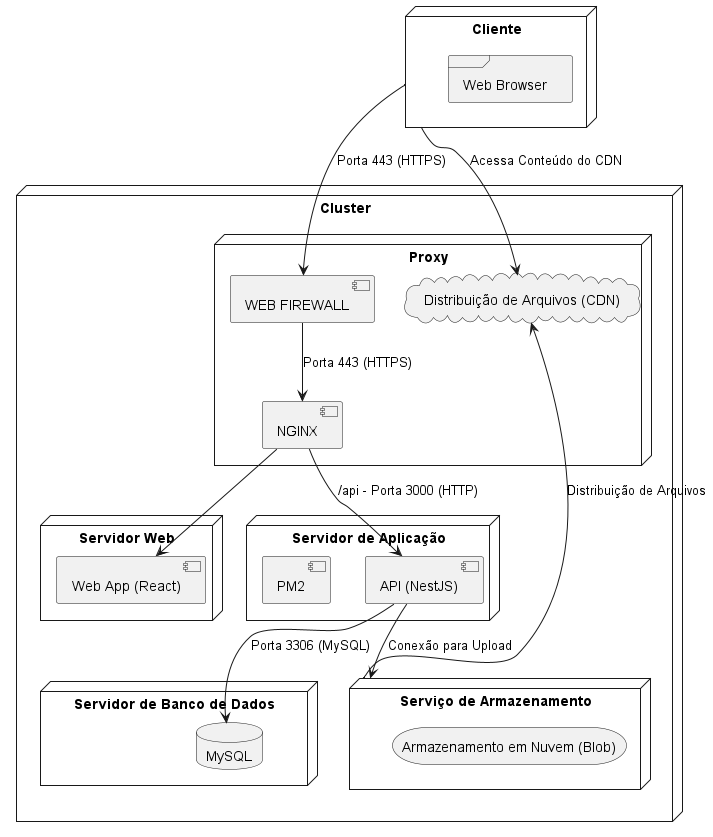
Diagrama de implantação
Cliente acessa aplicação Front-end depois de passar no firewall do cluster. O trafego é controlado pelo proxy reverso baseado no endereço. O back-end REST se conecta aos repositórios de dados e arquivos e serve ao cliente.

Diagrama de implantação
Cliente acessa aplicação Front-end depois de passar no firewall do cluster. O trafego é controlado pelo proxy reverso baseado no endereço. O back-end REST se conecta aos repositórios de dados e arquivos e serve ao cliente.

Prova de conceito (PoC)

Coordenadores e reaplicadores
62 usuários
Beneficiários
1700+ cadastros
Encontros realziados
600+ registros
Conclusão e trabalhos futuros
Referencias
- Brasil. Presidência da República. Lei nº 13.019, de 31 de julho de 2014. Brasília: Presidência da República, 2014. Diário Oficial da União. Disponível em: <https://www.planalto.gov.br/ccivil_03/_ato2011-2014/2014/lei/l13019.htm>
- STAIR, G. R. R. Princípios de sistemas de informação. 3rd. ed. [S.l.]: Cengage Learning, 2015.ISBN 8522118620; 9788522118625.
- VANCLAY, F. International principles for social impact assessment. Impact Assessment & Project Appraisal, v. 21, n. 1, p. 5–11, 2003. Disponível em: <http://dx.doi.org/10.3152/147154603781766491>
- OECD, SIDA. Glossary of Key Terms in Evaluation and Results Based Management. [S.l.]: Edita Communication AB, 2007. Published by Sida 2007 in co-operation with OECD/DAC Department for Evaluation and Internal Audit. Printed by Edita Communication AB, Articlenumber: SIDA37877en, ISBN 91-586-8090-X. This publication can be downloaded/ordered from <www.sida.se/publications>
- Disempowered by data: Nonprofits, social enterprises, and the consequences of data-driven work. Association for Computing Machinery, 2017. 3608–3619 p. Disponível em: <https://doi-org.ez20.periodicos.capes.gov.br/10.1145/3025453.3025694>.
- CULLIGAN, L. S. M. Guia MEAL DPro. Versão 1.0. [S.l.]: PM4NGOs é a parceira de design, editora e host, 2019. PM4NGOs, DPro, e seus símbolos são marcas registradas do PM4NGOs. ISBN: 979-8-9863189-0-5.
- DAGNINO, R. Tecnologia Social: contribuições conceituais e metodológicas. Campina Grande: EDUEPB, 2014. ISBN 978-85-7879-327-2. Disponível em: <http://books.scielo.org>.
- KITCHENHAM. Guidelines for performing Systematic Literature Reviews in Software Engineering. 2007. Disponível em: <https://www.elsevier.com/__data/promis_misc/525444systematicreviewsguide.pdf>.
- KRUCHTEN, P. The Rational Unified Process: An Introduction. 3. ed. Boston, MA: Addison-Wesley Professional, 2004. ISBN 978-0321197702.
deck
By Igor Gonçalves
deck
- 65