iRODS Meet and Greet (and Eat)
RENCI
January 20, 2016
First of All...
THANK YOU
Why are we here?
Why should I care?
• Curiosity
• Collegiality
• Collaboration
Agenda
• iRODS Consortium Overview
• Meet the Team
• Where We're Going
• Discussion
Overview

Policy-Based Data Management
The Integrated Rule-Oriented Data System:
• Developed for working with massive collections of files
• Finding, securing, organizing, analyzing, preserving, and sharing data
• Example applications:
• Virtual collections - alternate presentations of stored data sets
• Federated access to data stored in remote systems
• Rich metadata for discoverability, access control, and integrity checking
• Programmable distribution of data to file systems and object stores
• Combining data from multiple processes




Data
Virtualization
Data
Discovery
Workflow
Automation
Secure
Collaboration
iRODS Clients
• Web-based and Standalone GUIs
- iRODS Cloud Browser, MetaLnx, Kanki, Cyberduck
• Portals, External Systems
- iPlant Discovery Environment, Islandora, Fedora Commons
• WebDAV for drag-and-drop access built in to the OS
• APIs: Python, REST, Qt, Java, C++
• Command Line Interface
iRODS is free, open source software owned by a foundation called the iRODS Consortium.
-
Goal is to sustain iRODS as free open source software by:
▹ Building good software. ▹ Growing the iRODS community. ▹ Demonstrating value.
-
Funds a team of 10+ developers, application engineers, documentation, support staff









The iRODS Consortium and Sustainability


Contract Customers
and more ...




Initial Trial
- Google Group
- Blog posts, social media
- Cloud images
- Documentation
- Training workshops
- iRODS Hub: The iRODS App Store
Proof of Concept to Pilot
- Occasional 1-on-1 Support
- iRODS Consortium Members
- iRODS Partners
- iRODS Consortium Service Contracts
Production
- iRODS Consortium Membership
Building Community and Demonstrating Value
https://irods.org/documentation/
Getting Plugged In with iRODS...
Meet the Team

Meet the Team


Where We're Going

Other Goals
• Membership: retention, growth, verticals
• User Group Meeting 2016
• User-generated reference designs
• iRODS Partners
• iRODS Hub
• Certification
Discussion
Thank You!
Use Cases

User Profile: NASA Atmospheric Science Data Center
• 2 PB of archived satellite data
• Publicly available, subsetting on demand
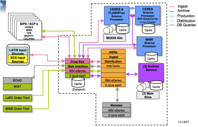
• In-house ingest and archiving software: ANGe (Archive Next Generation)



User Profile: NASA Atmospheric Science Data Center

Federation
Virtual Collections
ls –l
/CER_100100.2012053100
/CER_100100.2012053100.met
/CER_100100.2012053101
/CER_100100.2012053101.met
/CER_100100.2012053102
/CER_100100.2012053102.met
Visibility determined by "visibility attribute"
Logical collection of files spread across physical storage resources.
Single Interface to Multiple Clients
WebDAV, FUSE, Web UI, Cyberduck
REST, Python, R, Java C++
(And more!)

User Profile: Wellcome Trust Sanger Institute
• Key genomics research centre
• 7 PB of storage managed by iRODS
Rich Metadata
attribute: library
attribute: total_reads
attribute: type
attribute: lane
attribute: is_paired_read
attribute: study_accession_number
attribute: library_id
attribute: sample_accession_number
attribute: sample_public_name
attribute: manual_qc
attribute: tag
attribute: sample_common_name
attribute: md5
Replication and Federation


User Profile: University College London
• Repository for research data that spans social science, physics, and genomics
• UK sponsored research requirements: last date of access request plus 10 years
• iRODS spans storage technologies and enables federated access from other centres

User Profile:
National Institute of Environmental Health Sciences

• Viral Vector Core creates designer viruses:
request⟶transfection and amplification⟶sample delivery⟶reports
• Uses iRODS to combine, organize, and analyze sets of requests and instrument results
• Produces packaged results in response to researcher requests
• Quarterly cost reports for chargeback and trend analysis for quality control
iRODS Meet and Greet (and Eat)
By iRODS Consortium
iRODS Meet and Greet (and Eat)
Meet the iRODS team. Learn how we're talking about iRODS. Learn what we're doing. Learn where we're going.
- 1,953