Presentations
Templates
Features
Teams
Pricing
Log in
Sign up
Log in
Sign up
Menu
Diagramming Software Concepts and Architectures
https://jaredallard.me
Why Diagram
Visualize complex designs easily
Easily explain the flow of software
Much more efficient than writing or proof-of-concepts
https://jaredallard.me
What's a "Stack"?
Stacks normally refer to a stack oriented programming
Stacks also refer to backend architecture designs. (me)
https://jaredallard.me
Diagramming
Backends
https://jaredallard.me
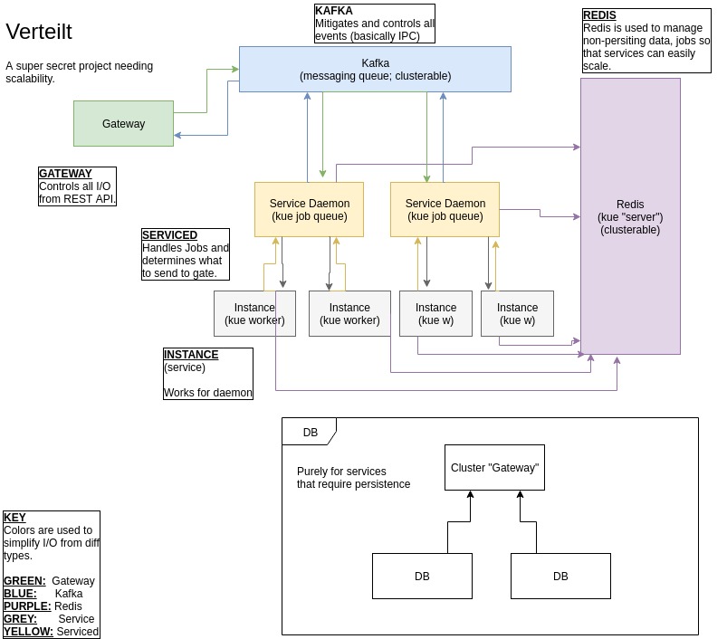
... even complicated works
Stack / OOP
https://jaredallard.me
How?
Convey flow into your design, use simple boxes and arrows
If your audience is your team, come up with symbols to make diagramming faster and have more meaning
Use text to elaborate on concepts.
Diagramming Can Be Tough
Not always easy to find a starting point
Thinking-down large scaled projects to small components isn't always easy.
Without careful design, they can degrade to abstract art.
Not always easy to re-edit
https://jaredallard.me
There's solutions!
https://draw.io
- used for the diagrams here.
Color-coding components helps create organization.
Don't focus on putting everything in each diagram. Create multiple when designing large scaled processes
https://jaredallard.me
Diagramming Software Concepts and Architectures
By Jared Allard
Made with Slides.com
Diagramming Software Concepts and Architectures
744
Jared Allard
jaredallard.me
jaredallard
More from
Jared Allard