Michael Albrecht
Java CAT & PHP Pussy - team neusta
Der BubbleSort sorgt im gelben Loop dafür, dass das größte Element ans Ende kommt.
Anschließend wird das Ende verkürzt und das zweitgrößte verschoben (s. blauer Loop)
| 3 | 6 | 2 | 1 | 10 | 13 | 11 | 15 | 1 | 4 | |||
| index = 9 | ||||||||||||
| i = 0 | 3 | 6 | 2 | 1 | 10 | 13 | 11 | 15 | 1 | 4 | ||
| i = 1 | 3 | 6 | 2 | 1 | 10 | 13 | 11 | 15 | 1 | 4 | tauschen | |
| i = 2 | 3 | 2 | 6 | 1 | 10 | 13 | 11 | 15 | 1 | 4 | tauschen | |
| i = 3 | 3 | 2 | 1 | 6 | 10 | 13 | 11 | 15 | 1 | 4 | ||
| i = 4 | 3 | 2 | 1 | 6 | 10 | 13 | 11 | 15 | 1 | 4 | ||
| i = 5 | 3 | 2 | 1 | 6 | 10 | 13 | 11 | 15 | 1 | 4 | tauschen | |
| i = 6 | 3 | 2 | 1 | 6 | 10 | 11 | 13 | 15 | 1 | 4 | ||
| i = 7 | 3 | 2 | 1 | 6 | 10 | 11 | 13 | 15 | 1 | 4 | tauschen | |
| i = 8 | 3 | 2 | 1 | 6 | 10 | 11 | 13 | 1 | 15 | 4 | tauschen | |
| i = 9 | 3 | 2 | 1 | 6 | 10 | 11 | 13 | 1 | 4 | 15 | ||
| index = 8 | ||||||||||||
| 3 | 2 | 1 | 6 | 10 | 11 | 13 | 1 | 4 | 15 | |||
| i = 0 | 3 | 2 | 1 | 6 | 10 | 11 | 13 | 1 | 4 | 15 |
Beispiel - Array mit 10 unsortierten Elementen
Wie Luftblasen im Wasser
steigen hier die größten zuerst auf und so weiter...
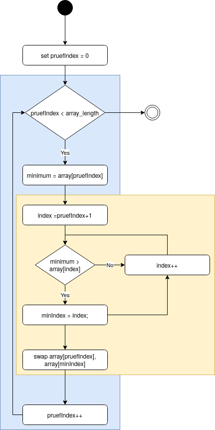
Der SelectionSort sucht im Array das minimale Element und schreibt es an den Anfang.
Dann behandelt er das restliche Array analog.
Der InsertionSort arbeitet vergleichsweise wie beim Kartenspiel.
Man nimmt eine (weitere) Karte auf und sortiert sie zu den bereits aufgenommenen Karten richtig ein.
By Michael Albrecht