Creando un Chatbot
para nuestro negocio, utilizando DialogFlow
¿Qué es un Chatbot?
o Bot

Casos de uso
- Atención al cliente (24 horas)
- Ayudas en compra online
- Marketing / Fidelización de usuarios
- Automatización de tareas



Ventajas
PARA LOS USUARIOS
- Inmediatez en las respuestas.
- La interfaz resulta mucho más cómoda para el usuario.
- Eficiencia, ya que el usuario consigue más con menos esfuerzo.
- Cada vez se utilizan más asistentes como Alexa o Google Asistant, sin necesidad de escribir nada en un buscador. De hecho ComScore prevé que en 2020 más del 50 % de todas las búsquedas se activarán por voz.
Ventajas
PARA LAS EMPRESAS
- Rapidez en los tiempos de respuesta a las empresas
- Personalidad del bot que transmita los valores de la marca
- Un mismo chatbot multicanal (web, whatsapp, facebook, etc)
Advertencia
Los bots no sustituyen a las webs o aplicaciones tradicionales.
Un bot no es un humano capaz de ajustarse completamente al usuario.

Los bots se pueden utilizar para complementar los servicios actuales o casos de uso muy concretos.

Herramientas para crear un bot
- DialogFlow
- Pandora Bots
- Microsoft Bot
- IBM Watson
- Amazon Lex
- Wit.ai
- ...
DialogFlow

Qué ofrece
- API NLP (Natural Language Processing)
- Interfaz de edición online
- Integraciones con diferentes servicios
Nos ayuda a crear diálogos conversacionales









API
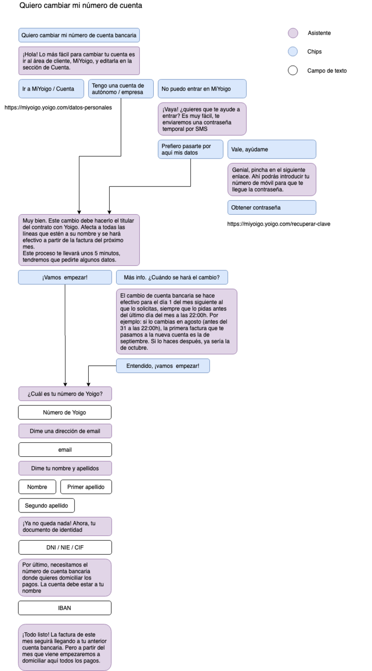
Ejemplo Flujo Conversacional

Lo que vamos a implementar

Demo
INTENTS
An intent categorizes an end-user's intention for one conversation turn.

INTENTS


ENTITIES

Integraciones
- Web (Demo)
- Google Assistant
- Twilio, Messenger, Whatsapp...
Seguir aprendiendo
Webinar Chatbots Dialogflow
By rafinskipg
Webinar Chatbots Dialogflow
- 493