About me! ('!' for excitement )

  • I Am Sheeraz Ali 
  • BCA Student at bsss
  • Designer/Developer/Owner at Hacking Laymen 
  • Beaker Of Machines
  • Loves game of thrones and cats 

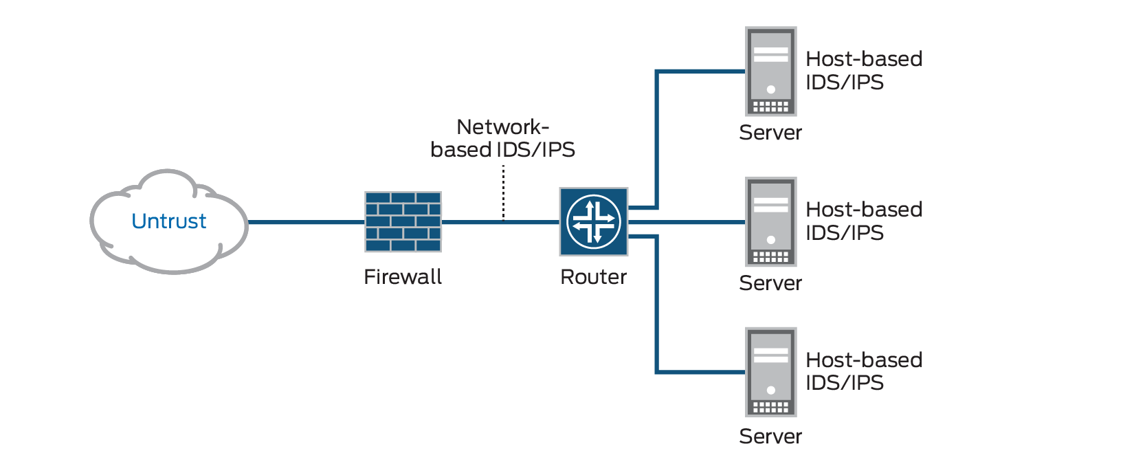
Whats an IDS/IPS?

Intrusion detection is the process of monitoring the events occurring in your network and analyzing them for signs of possible incidents, violations, or imminent threats to your security policies. Intrusion prevention is the process of performing intrusion detection and then stopping the detected incidents. These security measures are available as intrusion detection systems (IDS) and intrusion prevention systems (IPS), which become part of your network to detect and stop potential incidents.

Whats an IDS/IPS?

What Can You Do with IDS/IPS?

Intrusion detection systems (IDS) and intrusion prevention systems (IPS) constantly watch your network, identifying possible incidents and logging information about them, stopping the incidents, and reporting them to security administrators. In addition, some networks use IDS/IPS for identifying problems with security policies and deterring individuals from violating security policies. IDS/IPS have become a necessary addition to the security infrastructure of most organizations, precisely because they can stop attackers while they are gathering information about your network.

Types of IDS/IPS?

How does it work ?

  • Signature-Based Detection
  • Anomaly-Based Detection
  • Stateful Protocol Analysis

What Are We Going To Do?

  • Setting-Up Pfsense
  • Blocking and Opening Ports with pfsense
  • Blocking malicious sites with pfsense
  • Port Knocking with pfsense
  • Pfsense as IDS/IPS
4

How to set up an IDS/IPS on pfsense

How to set up an IDS/IPS on pfsense

How to set up an IDS/IPS on pfsense

How to set up an IDS/IPS on pfsense

How to set up an IDS/IPS on pfsense

How to set up an IDS/IPS on pfsense

How to set up an IDS/IPS on pfsense

How to set up an IDS/IPS on pfsense

How to set up an IDS/IPS on pfsense

How to set up an IDS/IPS on pfsense

How to set up an IDS/IPS on pfsense

How to set up an IDS/IPS on pfsense

How to set up an IDS/IPS on pfsense

How to set up an IDS/IPS on pfsense

How to set up an IDS/IPS on pfsense

How to set up an IDS/IPS on pfsense

How to set up an IDS/IPS on pfsense

How to set up an IDS/IPS on pfsense

How to set up an IDS/IPS on pfsense

How to set up an IDS/IPS on pfsense

Real world blocked list

Test with attacks

Blocked attacks

Credits

Thanks :)

 

PFsense as ids/ips

By Sheeraz ali

PFsense as ids/ips

  • 1,004