event-агентство

Задачи для автоматизации

  • прайс-лист
  • подрядчики
  • отчеты и документация
  • проведение мероприятий

Мероприятия

  • от 1 до 4 дней
  • фиксированный бюджет
  • ограниченный круг людей

Основная деятельность

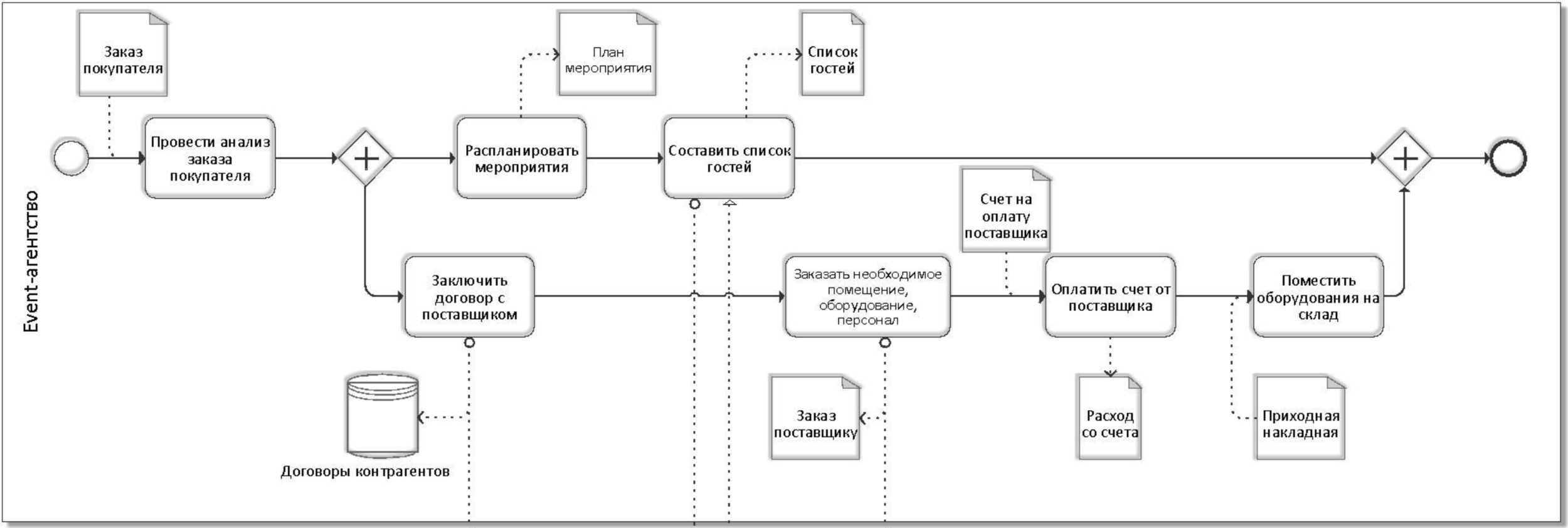
Обработка заказа клиента

Обработка заказа клиента

Обработка заказа клиента

Обработка заказа клиента

Обработка заказа клиента

Обработка заказа клиента

Подготовка к мероприятию

Подготовка к мероприятию

Подготовка к мероприятию

Подготовка к мероприятию

Проведение и закрытие мероприятия

Проведение и закрытие мероприятия

Проведение и закрытие мероприятия

Проведение и закрытие мероприятия

Анализ автоматизации

Анализ автоматизации

Операций

Информационных объектов

30

14

Автоматизировано

Не автоматизировано

Частично автоматизировано

Вопросы

АИС1

By superpupervlad

АИС1

  • 97