Presentations
Templates
Features
Teams
Pricing
Log in
Sign up
Log in
Sign up
Menu
Monitoring system for Bookmate
+
A bit of background
1
Goal
Design and implement a monitoring infrastructure
And
Tasks
Gather requirements
Design architecture
Set up monitoring tools
Check reliability
2
Request lifecycle
3
4
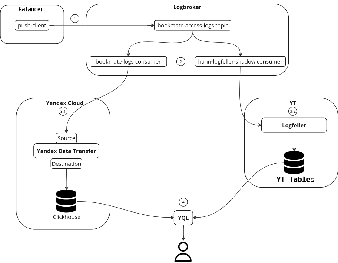
Logs in load balancers
Metrics: load balancer
5
Metrics: applications
6
Databases
7
Results
Monitoring system designed and implemented
Set up duty for on-call engineers and alerts configured
Everything wrapped up in monitoring
8
Key points
Migration to Yandex
Focus on logs, metrics, alerting and storage
Stability and observability improved
Tech stack
9
People
Data
Time
10
Questions time
English task
By vladislav_123
Made with Slides.com
English task
60
vladislav_123
More from
vladislav_123