Delilah-Restó
La forma más facil de administrar tus pedidos
Versión 1.0.0
1. Descarga
$ git clone https://github.com/alazzuri/delilah-resto.git2. Instalación
npm installo
yarn install3. Cofiguración
const dbHost = "localhost"; ==> Servidor
const dbName = "delilah_resto"; ==> Nombre de la base de Datos
const dbPort = "3306"; ==> Puerto
const dbUser = "root"; ==> Nombre de Usuario
const password = "delilah2020"; ==> Contraseña
const dbPath = `mysql://${dbUser}:${password}@${dbHost}:${dbPort}/`;
module.exports = { dbName, dbPath };
Abrir Archivo config.js
(db/sequelize/config.js)
4. Datasets
Editar archivos



5. Auto Setup
Esto crea la base de datos, sus tablas e inserta la información de usuarios y productos contenidas en los datasets.
$ cd db/db-setup
$ node index.js

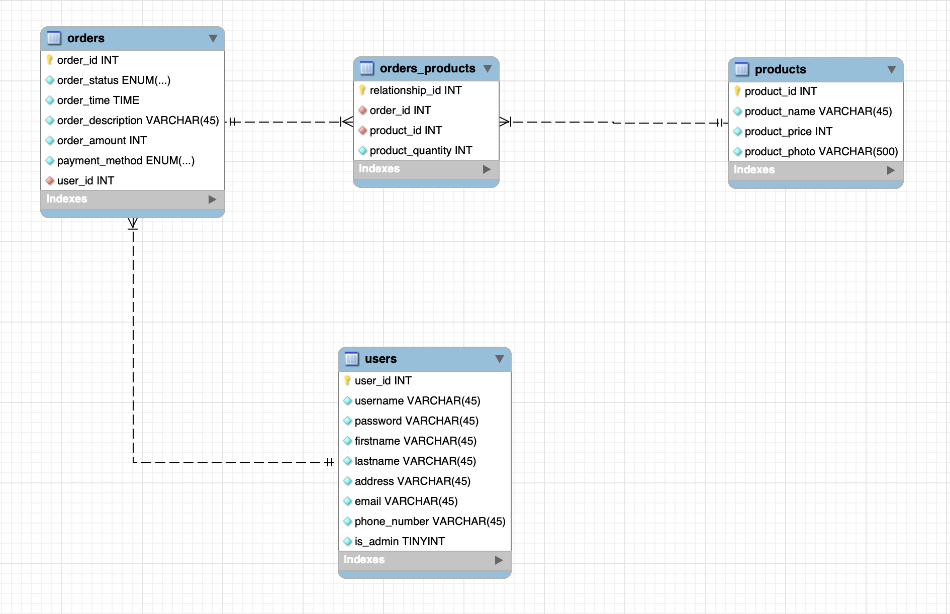
ERD

Administrando Usuarios

Registro
{
"username": "queen_freddie",
"firstname": "Freddie",
"lastname": "Mercury",
"password": "wewillrockyou",
"email": "freddiemercury@gmail.com",
"address": "1 Logan PIKensington, London W8 6DE, UK",
"phone_number": "+44 7712345678",
"is_admin": "1"
}

Login
{
"username": "freddie_mercury",
"password": "wewillrockyou"
}


Listado de usuarios



Requiere Autenticación
(Admin)
Validez del Token
Expiración
15 Minutos
const token = JWT.sign({ username, is_admin }, signature, {
expiresIn: "15m",
});
Administrando Productos
Listado de productos



Crear Producto


Requiere Autenticación
(Admin)
{
"product_name": "Double-burger",
"product_photo": "[https://www.rachaelraymag.com/.image/c_limit%2Ccs_srgb%2Cq_auto:good%2Cw_1200/MTQ5MzEwMjU1NDI2MTg0NjQ1/double-cheeseburgers-with-special-ranch-0917-103053997.webp,https://hips.hearstapps.com/hmg-prod.s3.amazonaws.com/images/square-lauren-1558620434.png?crop=1xw:1xh;center,top&resize=768:*]",
"product_price": 450
}
Editar Producto

Requiere Autenticación
(Admin)
{
"product_price": 500
}

Eliminar Producto

Requiere Autenticación
(Admin)


Administrando Órdenes

Crear Orden

{
"username": "queen_freddie",
"products":[{"productId" : 3, "quantity" : 1}, {"productId" : 2, "quantity" : 1}],
"payment_method": "cash"
} 
Actualizar Estado de la Orden
{
"status": "preparing"
}


Requiere Autenticación
(Admin)

Listar Órdenes

Requiere Autenticación
(Admin)



Eliminar Orden

Requiere Autenticación
(Admin)


Más Info
Delilah-restó
By Alexis Lazzuri
Delilah-restó
- 1,441