FitSize
Soutenance finale
CHAPPAZ Florian - DE OLIVEIRA Valentin - IFAKIREN Sami - NGUYEN Clément


Sommaire
1) Rappel du sujet
2) Technologies employées
3) Architecture technique
4) Réalisations techniques
5) Gestion de projet
6) Outils
7) Métriques logicielles

Rappel du sujet

Besoin
Problème dans l'industrie de la mode
Vendeurs
Acheteurs

Rappel du sujet

Cahier des charges
> Développer la phase 1
1 - Concevoir une application mobile (scan de vêtement + catalogue)
2 - Concevoir le serveur pour stocker les données
3 - Rendre accessible sur le serveur le script permettant de calculer les points d'ancrages
4 - Restituer les dimensions sur l'application mobile
Les technologies utilisées





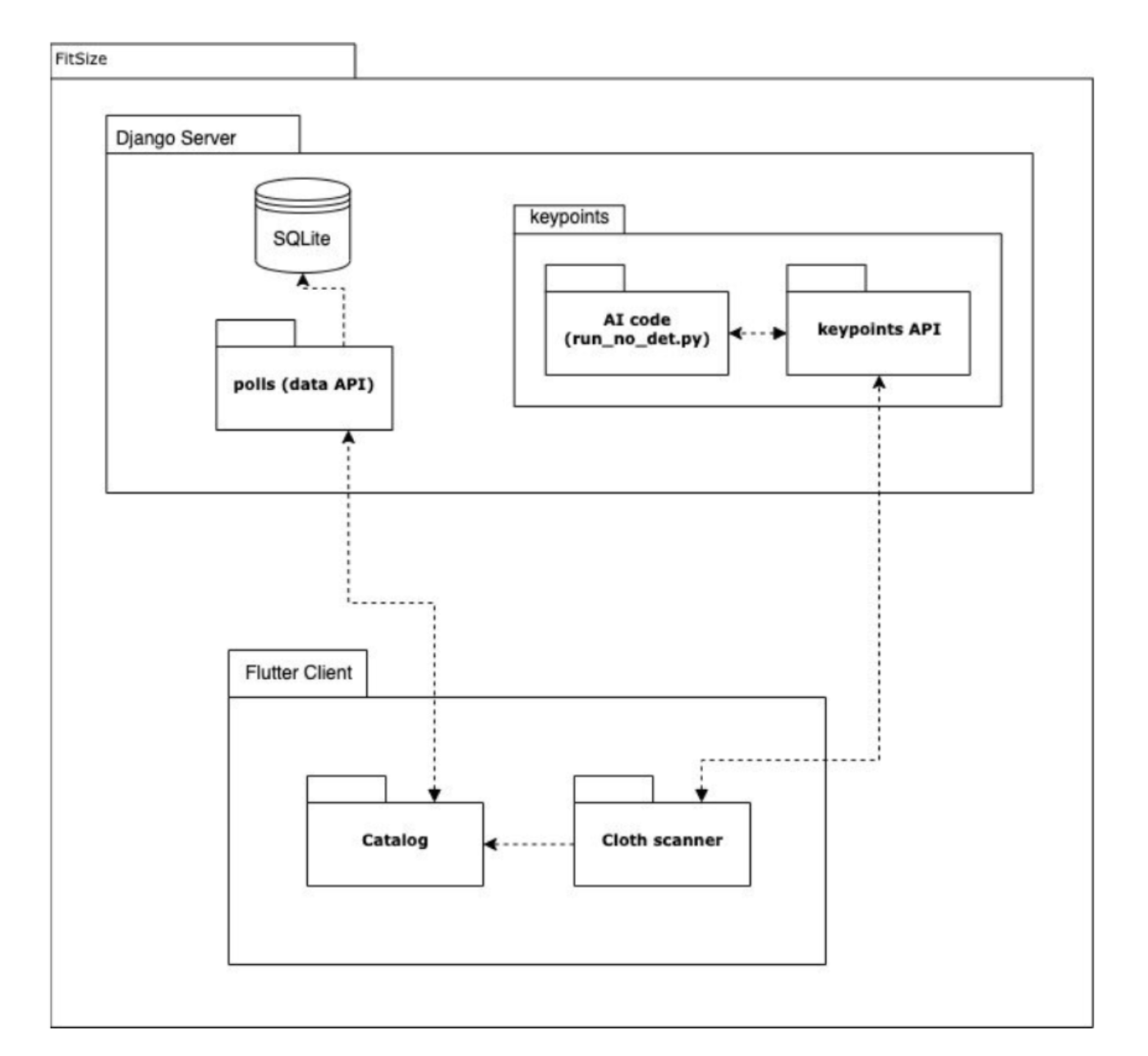
Architecture technique


La vue physique
Architecture technique


Le diagramme de séquence
Architecture technique


Le diagramme de classes
Réalisations techniques

Back-end (L'IA)
Phase 1 : serveur synchrone
Endpoint unique POST
Body request : image et type de vêtements
Réalisations techniques

Back-end (L'IA)
Phase 2 : serveur asynchrone


Réalisations techniques

Back-end (API REST + Tests)
Phase 1 : API REST
- Changements faits au modèle
- Communication avec l'équipe front-end
Réalisations techniques

Back-end (API REST + Tests)
Phase 2 : Tests
- Peu de documentation
- Pas tout les tests passent
Réalisations techniques


Front-end
> Page de connexion


Réalisations techniques
Front-end
> L'accueil

Réalisations techniques
Front-end
> Le catalogue


Réalisations techniques
Front-end
> Le vêtement


Réalisations techniques
Front-end
> La page du compte

Gestion de projet


Outils

Messenger
Discord
Github
Réunions
CI/CD
Métriques logiciels



Temps ingénieur : 980h
Conclusion

- Apprentissage de nouvelles technologies
- Stage
FitSize_Soutenance_Finale
By Clément Nguyen
FitSize_Soutenance_Finale
- 312