
Integration Ingenuity
blended with
Engineering Lifecycle Management
Sodius and IBM
for Enterprise AUTOSAR
Agenda

Integration Ingenuity
- Business Pains
- Solution Architecture
- Capabilities Overview
- AUTOSAR Toolkit Demonstration
- Sodius' Vision
Synergistic Events
Integration Ingenuity
| Time | Room 1 | Room 2 | Room 3 |
|---|---|---|---|
| 2:50 PM - 3:30 PM | How to Implement Automotive SPICE and ISO 26262 in Real Life - Robert Baillargeon, Method Park | Framework (SAFe) to Lean Systems Engineering (LSE) - Peter Luckey, 321Gang | The Rhapsody AUTOSAR Toolkit - Lonnie VanZandt Sodius |
| 3:35 PM - 4:15 PM | Applying IBM Continuous Engineering for World's First Complete AUTOSAR R4.0.3. by KPIT Technologies Ltd | New Trends in Product Line Engineering for Systems and Software Delivery - John Carrillo, BigLever | Model Management with Rational Rhapsody and Rational Design Manager - Ed Mayer, IBM |
| 4:20 PM - 5:00 PM | IBM Auto Recap | Rational Engineering Lifecycle Manager (RELM) Dive - Demo - Ed Mayer, IBM | Rational Quality Manager - What's Under the Hood? Jim Herron, Island Training |
| 5:00 PM - 6:30 PM | Networking Reception | Networking Reception | Networking Reception |
Business Pains

Business Pains...
Pervasive, Systemic Heterogeneity
of Companies, Cultures, Tools, and Formats
Excessive Coupling
Recurring Transform / Export / Load
Program Managers unable to Manage
Lead Architects unable to Architect
Unproductive Meetings
Confusion
Errors
Waste
Waste

Solution Architecture

Integration Ingenuity


Integration Ingenuity


Integration Ingenuity
Lifecycle Capabilities
Centralized Identity Management
Integrated Requirements
Integrated Change Management
Integrated Design Management
Related ALM and PLM
PLE Variant Modeling
Visualization via RELM and JRS

Integration Ingenuity
AUTOSAR Capabilities
AUTOSAR Profile
AUTOSAR Port Binding for Model Aggregations
AUTOSAR Features and Variants Binding
OSEK21 AutomotiveC Code Generation
Typical AUTOSAR Software Architecture Modeling
Typical ARXML Exchange
ISO 26262 Workflow

Integration Ingenuity
ex·ploit
verb
/ikˈsploit/
make full use of and derive benefit from

Integration Ingenuity
BMW
Bosch
Continental
DAF Trucks
Daimler
General Motors
Halla
Hella
KPIT
Lear
Magneti Marreli
Mechatronic/Mando
TRW

Integration Ingenuity
follow·a·leader
strategy
/success/
copy effective leadership

Integration Ingenuity
KPIT, vendor of K-SAR™, an AUTOSAR ecosystem:
"adopted IBM's Tooling infrastructure around IBM's Continuous Engineering solution.
[KPIT] created a layer of software provisioning over the IBM ALM product which ... helps in managing interdependencies between modules, allowing programmers to pick up the versions required in terms of expediting product development.
http://www.kpit.com/articles/
is-the-automotive-industry-
ready-to-
manage-engineering-complexity

Integration Ingenuity
"KPIT’s Tooling infrastructure around IBM's ALM solution ... allows users to provision components depending on the version required.
IBM's ALM solution helped [KPIT] manage end to end traceability while still being able to comply with safety standards ...
[IBM Jazz CLM] serves as a great fit and helps us comply with various standards and industry leading software development practices."
http://www.kpit.com/engineering/products/autosar-products-suite
Capabilities:
AUTOSAR ARXML

Integration Ingenuity

Integration Ingenuity
<?xml version="1.0" encoding="UTF-8"?>
<AUTOSAR xmlns="http://autosar.org/schema/r4.0"
xmlns:xsi="http://www.w3.org/2001/XMLSchema-instance"
xsi:schemaLocation="http://autosar.org/schema/r4.0 AUTOSAR_4-1-3.xsd">
<AR-PACKAGES>
<AR-PACKAGE>
<SHORT-NAME>MyPackage</SHORT-NAME>
<ELEMENTS>
<CAN-FRAME>
<SHORT-NAME>canframe_ECU1_to_ECU2</SHORT-NAME>
</CAN-FRAME>
<CAN-FRAME>
<SHORT-NAME>canframe_ECU2_to_ECU1</SHORT-NAME>
</CAN-FRAME>
<SYSTEM>
<SHORT-NAME>MySystem</SHORT-NAME>
<FIBEX-ELEMENTS>
<FIBEX-ELEMENT-REF-CONDITIONAL>
<FIBEX-ELEMENT-REF DEST="CAN-CLUSTER">/MyPackage/Topology/cancluster_0</FIBEX-ELEMENT-REF>
</FIBEX-ELEMENT-REF-CONDITIONAL>
<FIBEX-ELEMENT-REF-CONDITIONAL>
<FIBEX-ELEMENT-REF DEST="CAN-FRAME">/MyPackage/canframe_ECU1_to_ECU2</FIBEX-ELEMENT-REF>
</FIBEX-ELEMENT-REF-CONDITIONAL>
<FIBEX-ELEMENT-REF-CONDITIONAL>
<FIBEX-ELEMENT-REF DEST="CAN-FRAME">/MyPackage/canframe_ECU2_to_ECU1</FIBEX-ELEMENT-REF>
</FIBEX-ELEMENT-REF-CONDITIONAL>
<FIBEX-ELEMENT-REF-CONDITIONAL>
<FIBEX-ELEMENT-REF DEST="ECU-INSTANCE">/MyPackage/Topology/ecuinstance_0</FIBEX-ELEMENT-REF>
</FIBEX-ELEMENT-REF-CONDITIONAL>
<FIBEX-ELEMENT-REF-CONDITIONAL>
<FIBEX-ELEMENT-REF DEST="ECU-INSTANCE">/MyPackage/Topology/ecuinstance_1</FIBEX-ELEMENT-REF>
</FIBEX-ELEMENT-REF-CONDITIONAL>
</FIBEX-ELEMENTS>
<MAPPINGS>
<SYSTEM-MAPPING>
<SHORT-NAME>systemmapping_0</SHORT-NAME>
<DATA-MAPPINGS>
<CLIENT-SERVER-TO-SIGNAL-MAPPING>
<CALL-SIGNAL-REF DEST="SYSTEM-SIGNAL">/MyPackage/OperationCall_SystemSignal</CALL-SIGNAL-REF>
<CLIENT-SERVER-OPERATION-IREF>
<CONTEXT-COMPOSITION-REF DEST="ROOT-SW-COMPOSITION-PROTOTYPE">/MyPackage/MySystem/rootsoftwarecomposition_0</CONTEXT-COMPOSITION-REF>
<CONTEXT-COMPONENT-REF DEST="SW-COMPONENT-PROTOTYPE">/MyPackage/Sofware/MyComposition/itsSWC_2</CONTEXT-COMPONENT-REF>
<CONTEXT-PORT-REF DEST="P-PORT-PROTOTYPE">/MyPackage/Sofware/SWC_2/serverport_0</CONTEXT-PORT-REF>
<TARGET-OPERATION-REF DEST="CLIENT-SERVER-OPERATION">/MyPackage/Sofware/clientserverinterface/MyOperation</TARGET-OPERATION-REF>
</CLIENT-SERVER-OPERATION-IREF>
<RETURN-SIGNAL-REF DEST="SYSTEM-SIGNAL">/MyPackage/OperationReturn_SystemSignal</RETURN-SIGNAL-REF>
</CLIENT-SERVER-TO-SIGNAL-MAPPING>
<SENDER-RECEIVER-TO-SIGNAL-MAPPING>
<DATA-ELEMENT-IREF>
<CONTEXT-COMPONENT-REF DEST="SW-COMPONENT-PROTOTYPE">/MyPackage/Sofware/MyComposition/itsSWC_1</CONTEXT-COMPONENT-REF>
<CONTEXT-COMPOSITION-REF DEST="ROOT-SW-COMPOSITION-PROTOTYPE">/MyPackage/MySystem/rootsoftwarecomposition_0</CONTEXT-COMPOSITION-REF>
<CONTEXT-PORT-REF DEST="R-PORT-PROTOTYPE">/MyPackage/Sofware/SWC_1/datareceiverport_1</CONTEXT-PORT-REF>
<TARGET-DATA-PROTOTYPE-REF DEST="VARIABLE-DATA-PROTOTYPE">/MyPackage/Sofware/senderreceiverinterface/dataelement_1</TARGET-DATA-PROTOTYPE-REF>
</DATA-ELEMENT-IREF>
<SYSTEM-SIGNAL-REF DEST="SYSTEM-SIGNAL">/MyPackage/DataElementSystemSignal</SYSTEM-SIGNAL-REF>
</SENDER-RECEIVER-TO-SIGNAL-MAPPING>
<SENDER-RECEIVER-TO-SIGNAL-MAPPING>
<DATA-ELEMENT-IREF>
<CONTEXT-COMPONENT-REF DEST="SW-COMPONENT-PROTOTYPE">/MyPackage/Sofware/MyComposition/itsSWC_1</CONTEXT-COMPONENT-REF>
<CONTEXT-COMPOSITION-REF DEST="ROOT-SW-COMPOSITION-PROTOTYPE">/MyPackage/MySystem/rootsoftwarecomposition_0</CONTEXT-COMPOSITION-REF>
<CONTEXT-PORT-REF DEST="R-PORT-PROTOTYPE">/MyPackage/Sofware/SWC_1/datareceiverport_1</CONTEXT-PORT-REF>
<TARGET-DATA-PROTOTYPE-REF DEST="VARIABLE-DATA-PROTOTYPE">/MyPackage/Sofware/senderreceiverinterface/dataelement_0</TARGET-DATA-PROTOTYPE-REF>
</DATA-ELEMENT-IREF>
<SYSTEM-SIGNAL-REF DEST="SYSTEM-SIGNAL">/MyPackage/DataElementSystemSignal2</SYSTEM-SIGNAL-REF>
</SENDER-RECEIVER-TO-SIGNAL-MAPPING>
</DATA-MAPPINGS>
<SW-MAPPINGS>
<SWC-TO-ECU-MAPPING>
<SHORT-NAME>SWC_1_to_ecuinstance0</SHORT-NAME>
<COMPONENT-IREFS>
<COMPONENT-IREF>
<CONTEXT-COMPOSITION-REF DEST="ROOT-SW-COMPOSITION-PROTOTYPE">/MyPackage/MySystem/rootsoftwarecomposition_0</CONTEXT-COMPOSITION-REF>
<TARGET-COMPONENT-REF DEST="SW-COMPONENT-PROTOTYPE">/MyPackage/Sofware/MyComposition/itsSWC_1</TARGET-COMPONENT-REF>
</COMPONENT-IREF>
</COMPONENT-IREFS>
<ECU-INSTANCE-REF DEST="ECU-INSTANCE">/MyPackage/Topology/ecuinstance_0</ECU-INSTANCE-REF>
</SWC-TO-ECU-MAPPING>
<SWC-TO-ECU-MAPPING>
<SHORT-NAME>SWC_2_to_ecuinstance1</SHORT-NAME>
<COMPONENT-IREFS>
<COMPONENT-IREF>
<CONTEXT-COMPOSITION-REF DEST="ROOT-SW-COMPOSITION-PROTOTYPE">/MyPackage/MySystem/rootsoftwarecomposition_0</CONTEXT-COMPOSITION-REF>
<TARGET-COMPONENT-REF DEST="SW-COMPONENT-PROTOTYPE">/MyPackage/Sofware/MyComposition/itsSWC_2</TARGET-COMPONENT-REF>
</COMPONENT-IREF>
</COMPONENT-IREFS>
<ECU-INSTANCE-REF DEST="ECU-INSTANCE">/MyPackage/Topology/ecuinstance_1</ECU-INSTANCE-REF>
</SWC-TO-ECU-MAPPING>
</SW-MAPPINGS>
</SYSTEM-MAPPING>
</MAPPINGS>
<ROOT-SOFTWARE-COMPOSITIONS>
<ROOT-SW-COMPOSITION-PROTOTYPE>
<SHORT-NAME>rootsoftwarecomposition_0</SHORT-NAME>
<SOFTWARE-COMPOSITION-TREF DEST="COMPOSITION-SW-COMPONENT-TYPE">/MyPackage/Sofware/MyComposition</SOFTWARE-COMPOSITION-TREF>
</ROOT-SW-COMPOSITION-PROTOTYPE>
</ROOT-SOFTWARE-COMPOSITIONS>
</SYSTEM>
<SYSTEM-SIGNAL>
<SHORT-NAME>DataElementSystemSignal</SHORT-NAME>
</SYSTEM-SIGNAL>
<SYSTEM-SIGNAL>
<SHORT-NAME>OperationCall_SystemSignal</SHORT-NAME>
</SYSTEM-SIGNAL>
<SYSTEM-SIGNAL>
<SHORT-NAME>OperationReturn_SystemSignal</SHORT-NAME>
</SYSTEM-SIGNAL>
<SYSTEM-SIGNAL>
<SHORT-NAME>DataElementSystemSignal2</SHORT-NAME>
</SYSTEM-SIGNAL>
</ELEMENTS>
<AR-PACKAGES>
<AR-PACKAGE>
<SHORT-NAME>Sofware</SHORT-NAME>
<ELEMENTS>
<APPLICATION-SW-COMPONENT-TYPE>
<SHORT-NAME>SWC_1</SHORT-NAME>
<PORTS>
<R-PORT-PROTOTYPE>
<SHORT-NAME>clientport_0</SHORT-NAME>
<REQUIRED-INTERFACE-TREF DEST="CLIENT-SERVER-INTERFACE">/MyPackage/Sofware/clientserverinterface</REQUIRED-INTERFACE-TREF>
</R-PORT-PROTOTYPE>
<R-PORT-PROTOTYPE>
<SHORT-NAME>datareceiverport_1</SHORT-NAME>
<REQUIRED-INTERFACE-TREF DEST="SENDER-RECEIVER-INTERFACE">/MyPackage/Sofware/senderreceiverinterface</REQUIRED-INTERFACE-TREF>
</R-PORT-PROTOTYPE>
</PORTS>
<INTERNAL-BEHAVIORS>
<SWC-INTERNAL-BEHAVIOR>
<SHORT-NAME>internalbehavior</SHORT-NAME>
<EVENTS>
<TIMING-EVENT>
<SHORT-NAME>timingevent_0</SHORT-NAME>
<START-ON-EVENT-REF DEST="RUNNABLE-ENTITY">/MyPackage/Sofware/SWC_1/internalbehavior/runnable</START-ON-EVENT-REF>
<PERIOD>0.1</PERIOD>
</TIMING-EVENT>
</EVENTS>
<RUNNABLES>
<RUNNABLE-ENTITY>
<SHORT-NAME>runnable</SHORT-NAME>
<DATA-RECEIVE-POINT-BY-VALUES>
<VARIABLE-ACCESS>
<SHORT-NAME>datareceivepointbyvalue_1</SHORT-NAME>
<ACCESSED-VARIABLE/>
</VARIABLE-ACCESS>
</DATA-RECEIVE-POINT-BY-VALUES>
<SERVER-CALL-POINTS>
<SYNCHRONOUS-SERVER-CALL-POINT>
<SHORT-NAME>synchronousservercallpoint_0</SHORT-NAME>
</SYNCHRONOUS-SERVER-CALL-POINT>
</SERVER-CALL-POINTS>
</RUNNABLE-ENTITY>
</RUNNABLES>
</SWC-INTERNAL-BEHAVIOR>
</INTERNAL-BEHAVIORS>
</APPLICATION-SW-COMPONENT-TYPE>
<APPLICATION-SW-COMPONENT-TYPE>
<SHORT-NAME>SWC_2</SHORT-NAME>
<PORTS>
<P-PORT-PROTOTYPE>
<SHORT-NAME>serverport_0</SHORT-NAME>
<PROVIDED-INTERFACE-TREF DEST="CLIENT-SERVER-INTERFACE">/MyPackage/Sofware/clientserverinterface</PROVIDED-INTERFACE-TREF>
</P-PORT-PROTOTYPE>
<P-PORT-PROTOTYPE>
<SHORT-NAME>datasenderport_1</SHORT-NAME>
<PROVIDED-INTERFACE-TREF DEST="SENDER-RECEIVER-INTERFACE">/MyPackage/Sofware/senderreceiverinterface</PROVIDED-INTERFACE-TREF>
</P-PORT-PROTOTYPE>
</PORTS>
<INTERNAL-BEHAVIORS>
<SWC-INTERNAL-BEHAVIOR>
<SHORT-NAME>internalbehavior</SHORT-NAME>
<EVENTS>
<OPERATION-INVOKED-EVENT>
<SHORT-NAME>operationinvokedevent_0</SHORT-NAME>
<START-ON-EVENT-REF DEST="RUNNABLE-ENTITY">/MyPackage/Sofware/SWC_2/internalbehavior/runnable</START-ON-EVENT-REF>
</OPERATION-INVOKED-EVENT>
</EVENTS>
<RUNNABLES>
<RUNNABLE-ENTITY>
<SHORT-NAME>runnable</SHORT-NAME>
</RUNNABLE-ENTITY>
</RUNNABLES>
</SWC-INTERNAL-BEHAVIOR>
</INTERNAL-BEHAVIORS>
</APPLICATION-SW-COMPONENT-TYPE>
<CLIENT-SERVER-INTERFACE>
<SHORT-NAME>clientserverinterface</SHORT-NAME>
<OPERATIONS>
<CLIENT-SERVER-OPERATION>
<SHORT-NAME>MyOperation</SHORT-NAME>
</CLIENT-SERVER-OPERATION>
</OPERATIONS>
</CLIENT-SERVER-INTERFACE>
<COMPOSITION-SW-COMPONENT-TYPE>
<SHORT-NAME>MyComposition</SHORT-NAME>
<COMPONENTS>
<SW-COMPONENT-PROTOTYPE>
<SHORT-NAME>itsSWC_1</SHORT-NAME>
<TYPE-TREF DEST="APPLICATION-SW-COMPONENT-TYPE">/MyPackage/Sofware/SWC_1</TYPE-TREF>
</SW-COMPONENT-PROTOTYPE>
<SW-COMPONENT-PROTOTYPE>
<SHORT-NAME>itsSWC_2</SHORT-NAME>
<TYPE-TREF DEST="APPLICATION-SW-COMPONENT-TYPE">/MyPackage/Sofware/SWC_2</TYPE-TREF>
</SW-COMPONENT-PROTOTYPE>
</COMPONENTS>
<CONNECTORS>
<ASSEMBLY-SW-CONNECTOR>
<SHORT-NAME>assemblyswconnector_0</SHORT-NAME>
<PROVIDER-IREF>
<CONTEXT-COMPONENT-REF DEST="SW-COMPONENT-PROTOTYPE">/MyPackage/Sofware/MyComposition/itsSWC_2</CONTEXT-COMPONENT-REF>
<TARGET-P-PORT-REF DEST="P-PORT-PROTOTYPE">/MyPackage/Sofware/SWC_2/datasenderport_1</TARGET-P-PORT-REF>
</PROVIDER-IREF>
<REQUESTER-IREF>
<CONTEXT-COMPONENT-REF DEST="SW-COMPONENT-PROTOTYPE">/MyPackage/Sofware/MyComposition/itsSWC_1</CONTEXT-COMPONENT-REF>
<TARGET-R-PORT-REF DEST="R-PORT-PROTOTYPE">/MyPackage/Sofware/SWC_1/datareceiverport_1</TARGET-R-PORT-REF>
</REQUESTER-IREF>
</ASSEMBLY-SW-CONNECTOR>
<ASSEMBLY-SW-CONNECTOR>
<SHORT-NAME>assemblyswconnector_1</SHORT-NAME>
<PROVIDER-IREF>
<CONTEXT-COMPONENT-REF DEST="SW-COMPONENT-PROTOTYPE">/MyPackage/Sofware/MyComposition/itsSWC_2</CONTEXT-COMPONENT-REF>
<TARGET-P-PORT-REF DEST="P-PORT-PROTOTYPE">/MyPackage/Sofware/SWC_2/serverport_0</TARGET-P-PORT-REF>
</PROVIDER-IREF>
<REQUESTER-IREF>
<CONTEXT-COMPONENT-REF DEST="SW-COMPONENT-PROTOTYPE">/MyPackage/Sofware/MyComposition/itsSWC_1</CONTEXT-COMPONENT-REF>
<TARGET-R-PORT-REF DEST="R-PORT-PROTOTYPE">/MyPackage/Sofware/SWC_1/clientport_0</TARGET-R-PORT-REF>
</REQUESTER-IREF>
</ASSEMBLY-SW-CONNECTOR>
</CONNECTORS>
</COMPOSITION-SW-COMPONENT-TYPE>
<SENDER-RECEIVER-INTERFACE>
<SHORT-NAME>senderreceiverinterface</SHORT-NAME>
<DATA-ELEMENTS>
<VARIABLE-DATA-PROTOTYPE>
<SHORT-NAME>dataelement_0</SHORT-NAME>
</VARIABLE-DATA-PROTOTYPE>
<VARIABLE-DATA-PROTOTYPE>
<SHORT-NAME>dataelement_1</SHORT-NAME>
</VARIABLE-DATA-PROTOTYPE>
</DATA-ELEMENTS>
</SENDER-RECEIVER-INTERFACE>
</ELEMENTS>
</AR-PACKAGE>
<AR-PACKAGE>
<SHORT-NAME>Topology</SHORT-NAME>
<ELEMENTS>
<CAN-CLUSTER>
<SHORT-NAME>cancluster_0</SHORT-NAME>
<CAN-CLUSTER-VARIANTS>
<CAN-CLUSTER-CONDITIONAL>
<PHYSICAL-CHANNELS>
<CAN-PHYSICAL-CHANNEL>
<SHORT-NAME>canphysicalchannel_0</SHORT-NAME>
</CAN-PHYSICAL-CHANNEL>
</PHYSICAL-CHANNELS>
</CAN-CLUSTER-CONDITIONAL>
</CAN-CLUSTER-VARIANTS>
</CAN-CLUSTER>
<ECU-INSTANCE>
<SHORT-NAME>ecuinstance_0</SHORT-NAME>
<COMM-CONTROLLERS>
<CAN-COMMUNICATION-CONTROLLER>
<SHORT-NAME>cancommunicationcontroller_0</SHORT-NAME>
</CAN-COMMUNICATION-CONTROLLER>
</COMM-CONTROLLERS>
<CONNECTORS>
<CAN-COMMUNICATION-CONNECTOR>
<SHORT-NAME>cancommunicationconnector_2</SHORT-NAME>
<COMM-CONTROLLER-REF DEST="CAN-COMMUNICATION-CONTROLLER">/MyPackage/Topology/ecuinstance_0/cancommunicationcontroller_0</COMM-CONTROLLER-REF>
</CAN-COMMUNICATION-CONNECTOR>
</CONNECTORS>
</ECU-INSTANCE>
<ECU-INSTANCE>
<SHORT-NAME>ecuinstance_1</SHORT-NAME>
<COMM-CONTROLLERS>
<CAN-COMMUNICATION-CONTROLLER>
<SHORT-NAME>cancommunicationcontroller_9</SHORT-NAME>
</CAN-COMMUNICATION-CONTROLLER>
</COMM-CONTROLLERS>
<CONNECTORS>
<CAN-COMMUNICATION-CONNECTOR>
<SHORT-NAME>cancommunicationconnector_2</SHORT-NAME>
<COMM-CONTROLLER-REF DEST="CAN-COMMUNICATION-CONTROLLER">/MyPackage/Topology/ecuinstance_1/cancommunicationcontroller_9</COMM-CONTROLLER-REF>
<ECU-COMM-PORT-INSTANCES>
<FRAME-PORT>
<SHORT-NAME>frameport_0</SHORT-NAME>
</FRAME-PORT>
<I-PDU-PORT>
<SHORT-NAME>ipduport_1</SHORT-NAME>
</I-PDU-PORT>
<I-SIGNAL-PORT>
<SHORT-NAME>isignalport_2</SHORT-NAME>
</I-SIGNAL-PORT>
</ECU-COMM-PORT-INSTANCES>
</CAN-COMMUNICATION-CONNECTOR>
</CONNECTORS>
</ECU-INSTANCE>
</ELEMENTS>
</AR-PACKAGE>
</AR-PACKAGES>
</AR-PACKAGE>
</AR-PACKAGES>
</AUTOSAR>
Capabilities:
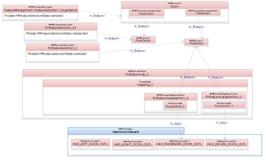
AUTOSAR Variants

Integration Ingenuity

Integration Ingenuity


Capabilities:
Design Manager

Integration Ingenuity

Integration Ingenuity


Integration Ingenuity

Capabilities:
PLM/ALM with OSLC

Integration Ingenuity

Integration Ingenuity

Capabilities:
RELM

Integration Ingenuity

Integration Ingenuity

Capabilities:
Systems and Software Modeling

Integration Ingenuity

Integration Ingenuity

Demonstration
IBM Rhapsody™
AUTOSAR Toolkit
with Variants Modeling

Integration Ingenuity

Integration Ingenuity
Sodius' AUTOSAR Vision

Integration Ingenuity
- Work closely with End Users
- Enable new Capabilities
-
Offer more Demonstrative Scenarios for Lifecycle Integration with
- RELM
- JRS
- CLM
- Design Manager
- Rhapsody AUTOSAR
-
Introduce collaboration MBSE platforms for
- Web-Based Exchange Platforms
- Design to Simulation Linking
- Repositories Federation
IBM and Sodius AUTOSAR Partnership
By Lonnie VanZandt
IBM and Sodius AUTOSAR Partnership
Sodius is IBM’s Business Partner for the integration of lifecycle engineering information between bespoke repositories especially those of the IBM Collaborative Lifecycle Management ecosystem and also those of other major providers. Sodius provides the interchange “jumper cables” that power turbocharging integrations in AUTOSAR workflows. Sodius’ representative will present their integration advice for automotive enterprises that need to share definitive information across worldwide joint ventures for the success of business management and of engineering teams. The presentation includes a solution architecture, case studies, exploration of live AUTOSAR modeling in IBM Rhapsody, and visualizations that are possible only with IBM Rational Engineering Lifecycle Management.
- 1,638