Majid Hajian

mhadaily

Flutter Everywhere:

Unleashing the Power of Cross-Platform App Development

  • Built-in Widgets

  • Custom Widget

  • Custom Graphics

  • Animations

  • Variable Fonts

  • Design to Code!

  • Shader Support

  • Small or Big devices?

  • Tiny Devices!

What I'll Cover

import 'package:flutter/material.dart';
MaterialApp(
   ThemeData(
        name: "Majid Hajian",
        location: "Oslo, Norway",
        description: '''
                Google Developer Expert
        	Passionate Software engineer, 
	        Community Leader, Author and international Speaker
         ''',
        main: "Head of DevRel at Invertase.io",
        homepage: "https://www.majidhajian.com",
        socials: {
          twitter: "https://www.twitter.com/mhadaily",
          github: "https://www.github.com/mhadaily"
        },
        author: {
          Pluralsight: "www.pluralsight.com/authors/majid-hajian",
          Apress: "Progressive Web App with Angular, Book",
          PacktPub: "PWA development",
          Udemy: "PWA development",
        }
        founder: "Softiware As (www.Softiware.com)"
        devDependencies: {
          tea: "Ginger", 
          mac: "10.14+",
        },
        community: {
          FlutterVikings: "Orginizer", 
          FlutterCommunity: "Admin/Lead",
          ...more
        },
        ),
       );

mhadaily

Find me on the internet by

Head of DevRel at Invertase

Majid Hajian

Column(
    mainAxisAlignment: MainAxisAlignment.center,
    children: [
    	Text('Double Whistle'),
        Text('7th-8th century'),
    ]

)
MaterialApp(

	theme: ThemeData(...)

)

pub.dev/packages/flex_color_scheme

Column(
    mainAxisAlignment: MainAxisAlignment.center,
    children: [
      Text('Double Whistle'),
      Text(
       '7th-8th century',
       style: Theme.of(context).textTheme.headlineSmall,
      ),
    ]

)
MaterialApp(

	theme: ThemeData(
    	...
        headlineSmall: ...
    	
    )

)


theme: ThemeData(
    ...
    headlineSmall: ...
    elevatedButtonTheme: ElevatedButtonThemeData(
      style: TextButton.styleFrom(
      backgroundColor: Colors.black
   )
  )
 )

pub.dev/packages/google_fonts

🔥🔥🔥

Hot Reload

Hot Restart

DEMO

DEMO

CustomPaint(
  painter: YourPainter(),
  child: ...
);


class PathPainter extends CustomPainter {
  @override
  void paint(Canvas canvas, Size size) {
    Paint paint = Paint()
      ..color = Colors.red
      ..style = PaintingStyle.stroke
      ..strokeWidth = 8.0;

    Path path = Path();
    path.lineTo(size.width, size.height);
    canvas.drawPath(path, paint);
  }
  
  ...
}

Credit to: Zoey Fan - https://codepen.io/zoeyfan/pen/ExVaXGK

https://gooey-edge-flutter.netlify.app

controller = AnimationController(
      vsync: this,
      duration: const Duration(seconds: 1),
);

animation = TweenSequence(points).animate(controller)
TextStyle(
  fontFamily: 'RobotoFlex',
  fontSize: 18,
  fontVariations:[
    FontVariation('wght', 374),
    FontVariation('wdth', 118)
  ],
)

fonts.google.com/specimen/Roboto+Flex

github.com/AdobeXD/xd-to-flutter-plugin

widgetbook.io

// GLSL
void loadMyShader() async {
  var program = await FragmentProgram.fromAsset('shaders/myshader.frag');
}



void updateShader(Canvas canvas, Rect rect, FragmentProgram program) {
  var shader = program.fragmentShader();
  shader.setFloat(0, 42.0);
  canvas.drawRect(rect, Paint()..shader = shader);
}

github.com/renancaraujo/watchsteroids

github.com/theamorn/flutter-apple-watch

github.com/DenisovAV/flutter_tv

github.com/flutter/flutter/wiki/Setting-up-the-Engine-development-environment

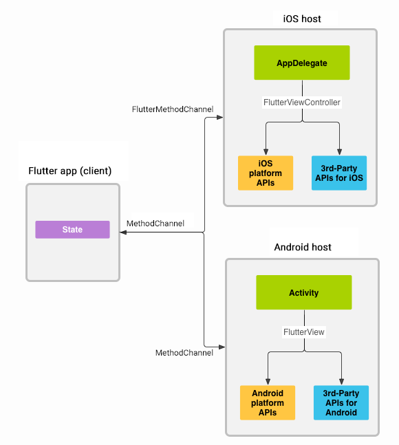
PlatformChannel

Dart FFI

foreign function interface.

import 'dart:ffi'; // For FFI
import 'dart:io'; // For Platform.isX

final DynamicLibrary nativeAddLib = Platform.isAndroid
    ? DynamicLibrary.open('libnative_add.so')
    : DynamicLibrary.process();
    
    
final int Function(int x, int y) nativeAdd = nativeAddLib
    .lookup<NativeFunction<Int32 Function(Int32, Int32)>>('native_add')
    .asFunction();

github.com/flutter/samples/blob/main/experimental/pedometer

Dart 3

Direct Platform Library Interop

RISC-V

© Maksim Lin 2022

Raspberry Pi 4 with Ubuntu Linux

pub.dev/packages/monochrome_draw

pub.dev/packages/oled_font_57

pub.dev/packages/midi

It's not straightforward

gallery.flutter.dev & docs.flutter.dev

Is there a screen?

Then, Flutter will run, eventually

Is there a screen?

Then, Flutter will run, eventually

mhadaily

Find me on the internet by

Head of DevRel at Invertase

Majid Hajian

Slides

slides.com/mhadaily

Flutter Everywhere: Unleashing the Power of Cross-Platform App Development

By Majid Hajian

Flutter Everywhere: Unleashing the Power of Cross-Platform App Development

Immerse yourself in the fascinating world of cross-platform app development, where this advanced and inspirational talk reveals the limitless possibilities of Flutter. You'll learn how to build and run Flutter apps effortlessly on six platforms, optimizing your development process and reducing costs. But the excitement doesn't stop there! The session also uncovers Flutter's potential to expand beyond traditional platforms, venturing into the domain of embedded devices and screens of all sizes, including Raspberry Pi and Huawei clock. Gain valuable insights into harnessing Flutter for groundbreaking projects and creating awe-inspiring user experiences. Prepare for an action-packed session filled with live demos, practical examples, and expert guidance that will leave you eager to tap into the power of Flutter for your app development endeavors.

  • 1,064