Przegląd zaimplementowanych wymagań

Dodawanie miejsca

Edycja

Udostępnianie

Katalogowanie

Przegląd zaimplementowanych wymagań

Wyszukiwanie miejsca

Pomoc dla użytkownika

Obsługa użytkowników

Architektura rozwiązania

Text

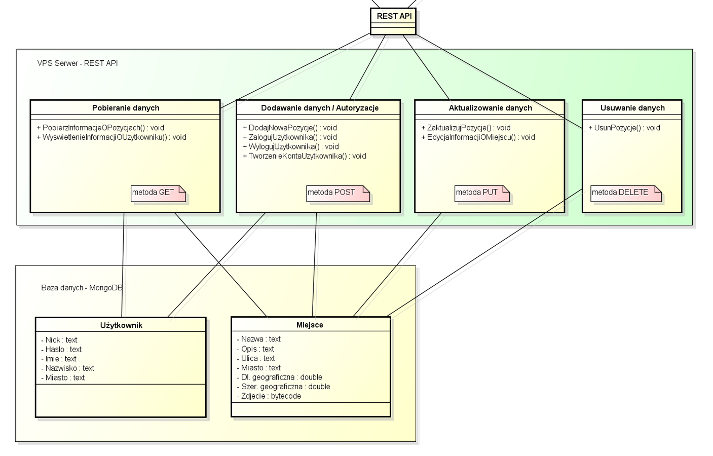
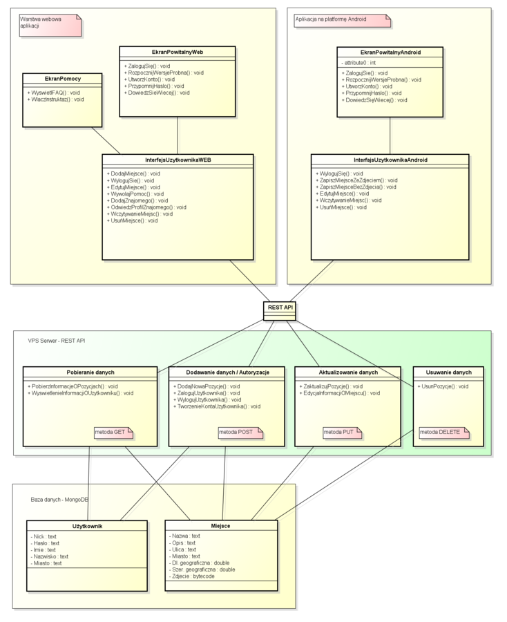
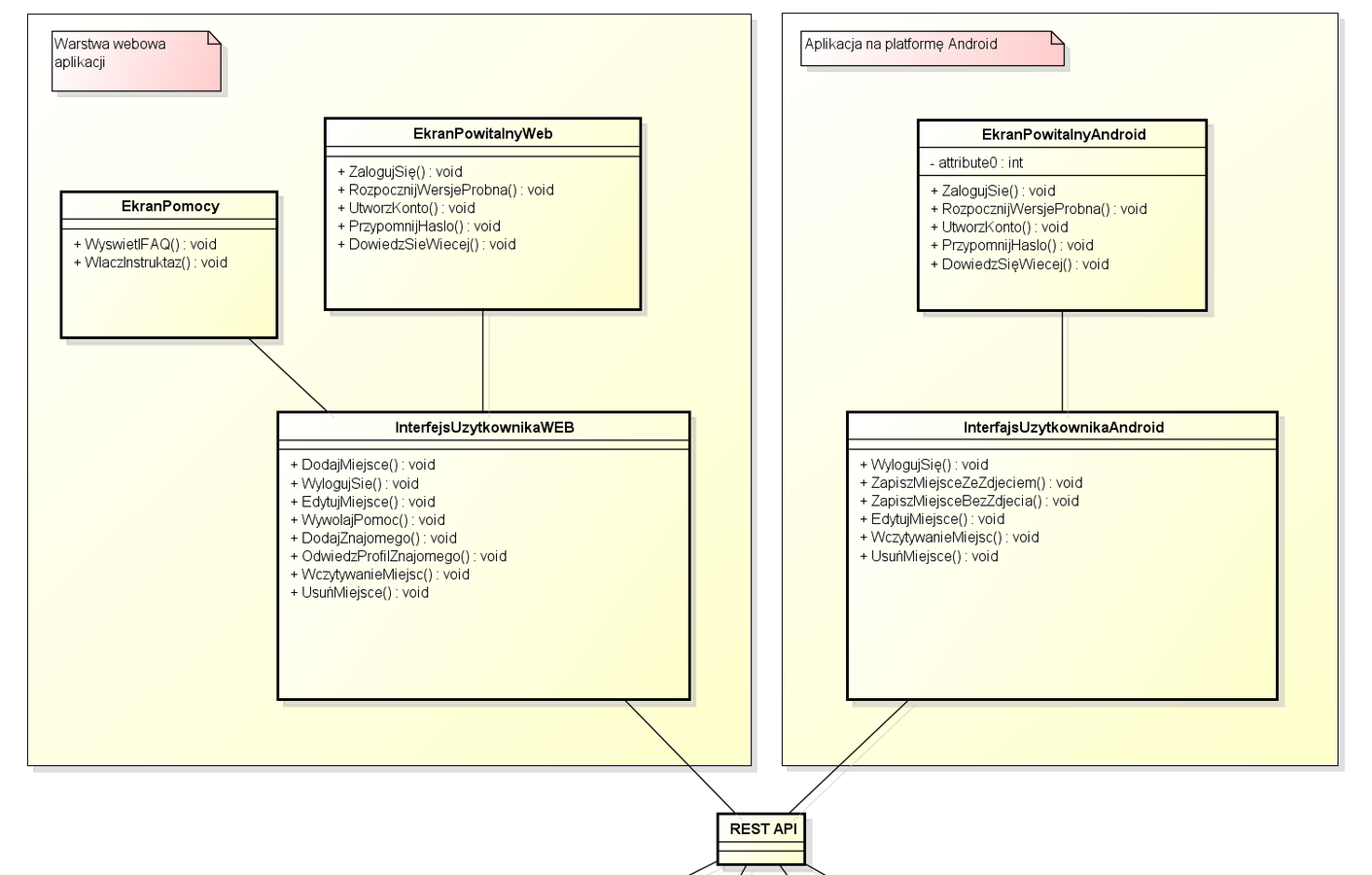
Diagram klas

Architektura rozwiązania

Architektura rozwiązania

Architektura rozwiązania

Text

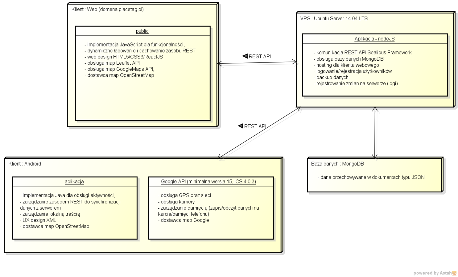
Diagram wdrożenia

Rozkład prac zespołu

Prezentacja aplikacji

Placetag - Prezentacja pierwsza

By Piotr Grobelny

Placetag - Prezentacja pierwsza

  • 988