Hodnotenie Zadania 1

UART over USB

Bosch BME280

Teplota

ESP32 (Arduino)

Raspberry Pi

Text

#include <Arduino.h>
#include <Adafruit_Sensor.h>
#include <Adafruit_BME280.h>
#define BME_280_ADDRESS 0x77
Adafruit_BME280 bme;

void setup() {
  bme.begin(BME_280_ADDRESS);
  Serial.begin(9600);
}

void loop() {
  double temperature = bme.readTemperature();
  Serial.println(temperature);
  delay(1000);
}

10110101010101

Arduino posiela nameranu teplotu cez seriovu linku

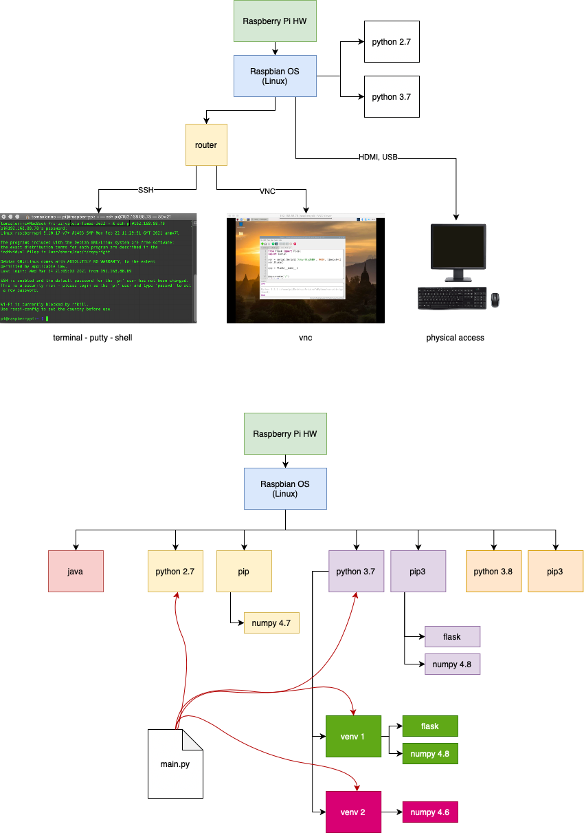
Raspbian OS (Linux)

Terminal

screen

python

pyserial

flask

HTTP server

...

Raspberry Pi - Arduino

By tomaslorinc

Raspberry Pi - Arduino

  • 610