My 6th Camel Ride
Christina Lin
Start up JBoss Fuse by going to$FUSE_INSTALLED_FOLDER/bin and execute
-
Linux/Mac
-
./fuse
-
-
Windows
-
fuse.bat
-
After startup, create fabric by typing in
fabric:create --wait-for-provisioning

Logon to http://localhost:8181/ with ID/PWD admin/admin, here you will see the fabric view of the environment.


Go to pom.xml in your project, add fabric8 plugin, between <plugins> tage
<plugin>
<groupId>io.fabric8</groupId>
<artifactId>fabric8-maven-plugin</artifactId>
</plugin>


Add the properties for the plugin inside properties tag
<fabric8.profile>lab-workshop</fabric8.profile> <fabric8.parentProfiles>feature-camel</fabric8.parentProfiles> <fabric8.features>camel-dozer camel-jaxb camel-jackson camel-jms activemq-camel</fabric8.features>
Save, Right click on your project, select Run as, maven build and run fabric8:deploy




Go back to console, check if your profile is under the wiki page



Go to Containers, create a new container by clicking +Create button on the right.


Enter mylabcon for the Container Name , and select lab workshop profiles.

Give it a few seconds to run, you will see the camel sign on the right

If you want to see the camel counter, go to Profile ->Default profile and change the




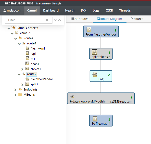
You can now play with the content by placing the order file under
$JBOSS_INSTALL_PATH/instances/mylabcon/myxml or $JBOSS_INSTALL_PATH/instances/mylabcon/otherVendor




Stop the application by go to container-> select mylabcon and click on "stop"

Go back to command line console, and type in exit.

6th Camel Ride completed!

My 6th Camel Ride
By weimeilin
My 6th Camel Ride
- 8,898