Repair My 'Ship

Pedro Costa
Killian Castella
Johnny Da Costa
DLM B <3
Sommaire
-
Cahier des charges
-
Répartitions des tâches
-
Démonstration
-
Implémentations du code
-
Résultat des tests JMeter et Selenium
-
Problèmes rencontrés
-
Améliorations futures
-
Conclusion
Repair my 'Ship

Repair my
relationShip
Ne gardez pas vos problèmes à l'intérieur !
Parlez-en à la communauté
Cahier des charges
- Login (authentification)
- Gestion par rôles (au moins 3 rôles accédant à des fonctionnalités différentes)
- Au moins deux formulaire de saisie avec Update sur la BD
- Deux fonctionnalités de recherche (simple + avancé)
- Affichage paginé (pagination)
JEE
Cahier des charges
- Concept et plan de test
- Spécifications de tests - Fonctionnels et Non-fonctionnels
- Scripts: Selenium + JMeter
- Rapport de test
Qdl
Répartition des tâches
Démonstration
Outils utilisés


Implémentation
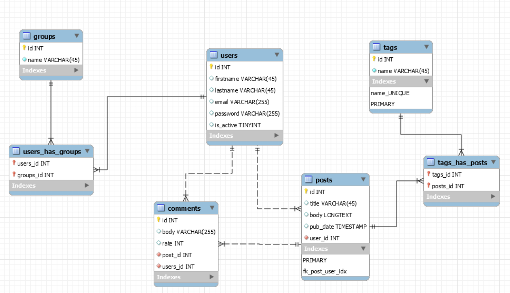
Création de modèle de données
Workbench

Ajout d'un commentaire depuis la vue d'un poste

Vue d'une page poste
CommentsController

Authentification

Plan et concept de test
Plan et concept de test
Périmètre de test
Environnement de test
Planning de test
Calendrier de test
Gestion des risques

Spécification des tests



Sélénium
Tests d'intégration
Tests fonctionnels
Enregistrement des actions (Katalon)
Scripts JUnit

JMeter
Tests de performances
Problème rencontré

Problèmes rencontrés
Authentifcation JDBC Realm

Commentaire pas mis à jours directement depuis la vue des posts
Améliorations futures
- Améliorer le système de commentaire
- Mise en place d'un système de modération automatique
- Avoir un filtre de recherche avancé
- Utiliser le JDBC Realm File pour la connection
Conclusion
Cahier des charges
- Login (authentification)
- Gestion par rôles (au moins 3 rôles accédant à des fonctionnalités différentes)
- Au moins deux formulaire de saisie avec Update sur la BD
- Deux fonctionnalités de recherche (simple + avancé)
- Affichage paginé (pagination)
JEE
Cahier des charges
- Concept et plan de test
- Spécifications de tests - Fonctionnels et Non-fonctionnels
- Scripts: Selenium + JMeter
- Rapport de test
Qdl
Merci de votre attention
Questions ?
repairMyShip
By Johnny Da Costa
repairMyShip
You can repair your relationship problems that you have with your friends, girlfriend, boyfriend, colleague or family.
- 257