Műemléki környezetek meghatározása térinformatikai műveletekkel
Kolesár András
tériformatikus
vezető fejlesztő
Lechner Tudásközpont
Áttekintés
- feladat
- algoritmus
- technológia

műemléki környezet
egyszerű eset
68/2018. (IV. 9.) Korm. rendelet 20. §
20. § (1) A műemlék - a műemlékvédelem sajátos tárgyai körébe tartozó - műemléki környezetének minősül
a) a műemlékkel közvetlenül határos - sarkán is érintkező - telkek, a kapcsolódó közterületszakaszok és a közterületszakaszokkal határos ingatlanok, amelyek a műemléki nyilvántartásban szerepelnek, vagy
b) önálló ingatlant alkotó, vagy úszótelken elhelyezkedő műemlék esetén, a műemlék építmény önálló ingatlanával, vagy úszótelkével közvetlenül határos telkek és az ezekkel a telkekkel határos további telkek, valamint ezen telkekhez kapcsolódó közterületszakaszok
algoritmus jogász nyelven
műemléki környezet
összetett eset

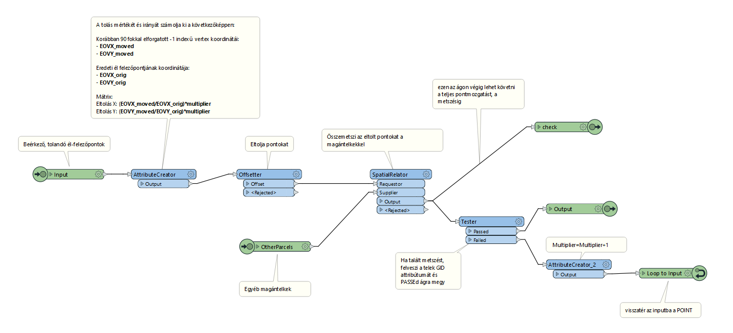
határvonalak "bufferelése" pontokkal

határvonalak "bufferelése" sűrűbb pontokkal iteratívan

kiváló eredményt ad
kézzel 🠂 géppel

kiváló eredményt ad
állatorvosi ló esetére is

FME
Feature Manipulation Engine

Fast as C, Slick as Ruby



GEOS library for Crystal lang
object oriented geos api for crystal lang




erőforrás-igénye minimális

köszönöm a figyelmet
kérdések?
kolesár andrás
térinformatikus
vezető fejlesztő
Lechner Tudásközpont
andras.kolesar@lechnerkozpont.hu
Műemléki környezetek meghatározása térinformatikai műveletekkel
By kolesar-2022
Műemléki környezetek meghatározása térinformatikai műveletekkel
- 231